描述

Dominate your game. Track every move. Aim with precision.
APMcounter & Crosshairis a powerful, lightweight desktop tool designed for competitive gamers and streamers who demand high-performance feedback and zero-lag overlays.
Whether you're training for esports or fine-tuning your aim, APMcounter helps you improve your mechanical skill and reaction time in any game — without ever getting in your way.
FEATURES:
Real-Time APM Tracker
See your actions per minute (APM) in real time — keyboard, mouse, and scroll events are logged, visualized, and counted precisely.
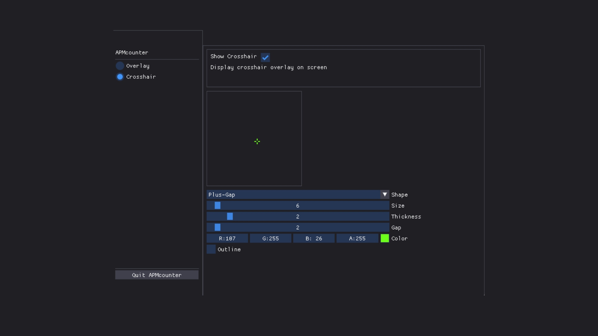
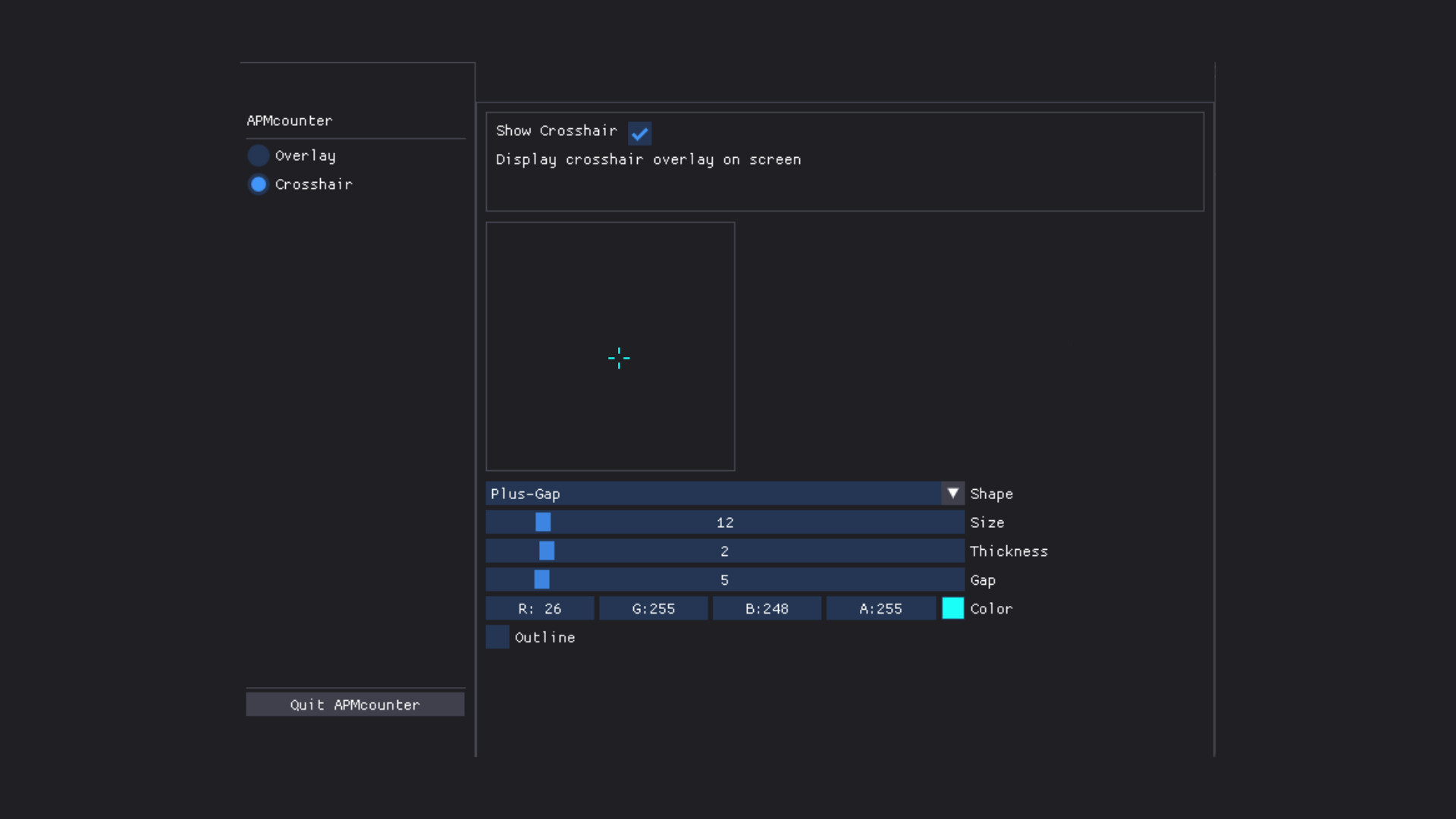
Custom Crosshair Overlay
A pixel-perfect, fully customizable crosshair that stays on top of any game. Change shape, color, thickness, gap, opacity, and more — all live.
Ultra-Light, Zero-Lag Overlay
Built with performance in mind. Minimal CPU and memory usage. No hooks, no injections — just a clean overlay that works even in borderless and windowed modes.
Intuitive Control Panel
Quickly toggle APM display, crosshair, or input indicators. Preview changes in real time. Save and load settings with ease.
Training & Analysis Tool
Improve your rhythm and consistency by tracking input patterns. Ideal for RTS, FPS, or any game where speed and precision matter.
WHO IT'S FOR
Pro and aspiring esports players
Streamers looking to display skill metrics on screen
Aim trainers, rhythm gamers, MOBA grinders, RTS masters
Gamers who want an edge — without cheating
Safe. Clean. Local.
No network access
No game hooks or injections
100% TOS-friendly
Works fully offline
PERFORMANCE-FIRST DESIGN
APMcounter & Crosshair is engineered for maximum accuracy with minimal system impact. You focus on the game — it tracks the rest.
螢幕擷取畫面





視頻
新功能
- 版本: Windows
- 發佈日期:
價錢
- 今天: $1.99
- 最小值: 免費
- 最大值: $1.99
追蹤票價
點數
0 ☹️
排名
0 ☹️
清單
0 ☹️
評測
成為第一個評論 🌟
其他資訊
- 🌟 分享
- Steam Store
你可能還喜歡
- 全新
- Crosshair Pro
- Steam 遊戲: 工具 由: Tasidev
- $3.74
- 清單: 0 + 0 排名: 0 評測: 0
- 點數: 0 + 0 版本: Win Crosshair Pro Modern Crosshair Overlay Crosshair Pro is a modern crosshair overlayapp built for competitive FPS/TPSplayers. It runs as a desktop overlay (no injection), delivering a ... ⥯
- -50%
- Crosshair X
- Steam 遊戲: 工具 由: CenterPoint Gaming
- ▼ $2.49
$4.99-50% - 清單: 0 + 0 排名: 0 評測: 0
- 點數: 0 + 34,279 版本: Win Get a competitive edge by customizing your crosshair to be clear and precise on every game you play. You can start out with a featured pro Crosshair or a community design, then make ... ⥯
-
- My Crosshair
- Steam 遊戲: 工具 由: The Open Gamer
- $7.99
- 清單: 0 + 0 排名: 0 評測: 0
- 點數: 0 + 0 版本: Win My Crosshair is a customizable crosshair overlay for Windows with various settings. FEATURES: Image Customization: Use any square image as your crosshair - it supports BMP, GIF, JPEG ... ⥯
-
- Overplay Crosshair
- Steam 遊戲: 工具 由: Devalor
- 免費
- 清單: 0 + 0 排名: 0 評測: 0
- 點數: 0 + 0 版本: Win Overplay Crosshairis a sleek, standalone overlay app designed for FPS players who value precision and control. It offers a streamlined way to customize, switch, and share crosshair ... ⥯
-
- Crosshare - Crosshair Overlay
- Steam 遊戲: 工具 由: Christian Grothaus
- $3.99
- 清單: 0 + 0 排名: 0 評測: 0
- 點數: 0 + 0 版本: Win Level up your game with Crosshare! Say goodbye to generic, one-size-fits-all crosshairs and hello to a new era of customization. Whether you re a sniper seeking precision or a ... ⥯
-
- OVR Toolkit - Desktop Overlay
- Steam 遊戲: 工具 由: VoxelLoop Software Limited
- $10.99
- 清單: 0 + 0 排名: 0 評測: 0
- 點數: 1 + 2,982 版本: Win ** Please read this section before purchasing! ** - OVR Toolkit *only* supports Windows 10 and 11! Not Windows 7 or Windows 8. Windows 8.1 'may' work but is unsupported! - OVR Toolkit ... ⥯
-
- EZ-Crosshair
- Steam 遊戲: 工具 由: Lluis Vinent
- $1.99
- 清單: 0 + 0 排名: 0 評測: 0
- 點數: 0 + 325 版本: Win EZ-Crosshair is a user-friendly application designed to enhance your gaming experience. It provides a customizable crosshair overlay, allowing players to tailor their crosshair to suit ⥯
- 全新
- Movavi Video Editor 2026 - Digital Overlay Pack
- Steam 遊戲: 工具 由: Movavi
- $17.99
- 清單: 0 + 0 排名: 0 評測: 0
- 點數: 0 + 0 版本: Win A collection of out-of-sight overlay HUD, glitch, and flickering effects. Play around with them and create a futuristic video project. In this set, you ll find: 10 overlay effects ⥯
-
- Action! - Gameplay Recording and Streaming
- Steam 遊戲: 工具 由: Mirillis
- $29.99
- 清單: 0 + 0 排名: 0 評測: 0
- 點數: 1 + 6,796 版本: Win Action!- The world's No. 1 gameplay recorder! With Action! you can record and stream your HD/4K/HDR gameplay, full-screen Windows desktop, selected Windows desktop region or ... ⥯
-
- [Mulmiyac] for 3D Motion Sickness
- Steam 遊戲: 工具 由: Bursia
- $4.99
- 清單: 0 + 0 排名: 0 評測: 0
- 點數: 0 + 0 版本: Win Let me introduce the world s FIRST and BEST overlay utility to prevent 3D motion sickness! My ex-girlfriend who just so happens to be my wife now used to suffer from terrible 3D motion ⥯
-
- Game Lens
- Steam 遊戲: 工具 由: Likhoi
- $2.99
- 清單: 0 + 0 排名: 0 評測: 0
- 點數: 1 + 0 版本: Win Game Lensis a powerful, lightweight and fully customizable screen magnifier for Windows 11. Whether you re a gamer, content creator, accessibility user, or just need a closer look Game ⥯
-
- Quick Translate Engine
- Steam 遊戲: 工具 由: Enseke
- $4.99
- 清單: 0 + 0 排名: 0 評測: 0
- 點數: 0 + 0 版本: Win Quick Translate Engine is a universal translation tool designed to overcome all language barriers you encounter in the digital world. While boosting your productivity in work and ... ⥯
-
- Desktop Maid
- Steam 遊戲: 工具 由: Studio Deffault
- 免費
- 清單: 0 + 0 排名: 0 評測: 0
- 點數: 1 + 0 版本: Win Desktop Maidis a live desktop interaction applicationdesigned to bring life and charm to your daily routine. Whether you're studying, working, or relaxing, your AI companion stays by ... ⥯
-
- Prestis Silly Workshop
- Steam 遊戲: 工具 由: Presti
- $4.99
- 清單: 0 + 0 排名: 0 評測: 0
- 點數: 0 + 0 版本: Win Prestis Silly Workshop is a App that allows streamers to interact with their fans with multiple features! ALT+F4 This allows your viewers to stop any currently focused application! Of ... ⥯