| Geliştirici: | Aadhil RF (3) | ||
| Fiyat: | $1.09 | ||
| Sıralamalar: | 0 | ||
| Yorumlar: | 0 Yorum Yazın | ||
| Listeler: | 0 + 0 | ||
| Puanlar: | 0 + 0 ¡ | ||
| Windows Store | |||
Açıklama
Key features
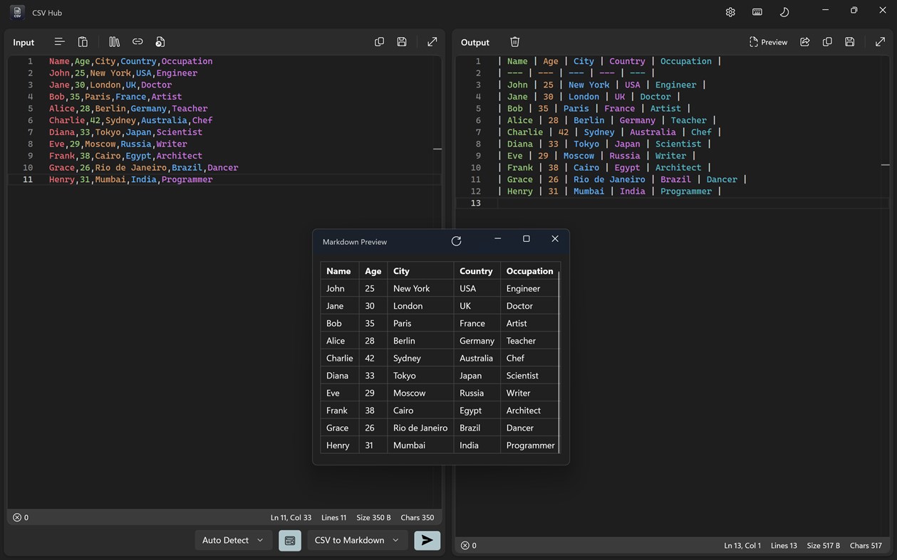
→ Powerful editor with Monaco-based syntax highlighting
→ CSV Linting with an error panel and line reveal
→ One‑click convert: XML, YAML, JSON, TSV, Base64, HTML, TOON, MD, TOML
→ Table View: view CSV in a readable grid
→ Copy, Save As (JSON/XML/YAML/CSV/TSV/TXT), and Share
→ Load from file or URL, sample datasets included
→ Light/Dark/System themes
→ 100% local processing; no data leaves your device
Ekran görüntüleri










Yenilikler
- Sürüm: PC
- Güncellendi:
Fiyat
- Bugün: $1.09
- En az: $1.09
- Maksimum: $4.99
Fiyatları takip et
Geliştirici
- Aadhil RF
- Platformlar: Windows Uygulamalar (3)
- Listeler: 0 + 0
- Puanlar: 1 + 0 ¡
- Sıralamalar: 0
- Yorumlar: 0
- İndirimler: 1
- Video: 0
- RSS: Abone ol
Puanlar
0 ☹️
Sıralamalar
0 ☹️
Listeler
0 ☹️
- CSV Hub
Yorumlar
İnceleme yazan ilk kişi siz olun 🌟
Ek Bilgi
- Sürüm: PC
- Kategori:
Windows Uygulamalar›Geliştirici araçları - İşletim Sistemleri:
HoloLens,Mobile,PC,Surface Hub,Xbox - Boyut:
198 Mb - Desteklenen diller:
English - İçerik Derecelendirmesi:
EVERYONE - Windows Store Kullanıcı Oyu:
0 - Güncellendi:
- Satışa çıkış tarihi:
- 🌟 Paylaş
- Windows Store
Şunları da beğenebilirsiniz
-
- XML Hub
- Windows Uygulamalar: Geliştirici araçları Göre: Aadhil RF
- $1.49
- Listeler: 0 + 0 Sıralamalar: 0 Yorumlar: 0
- Puanlar: 1 + 0 Sürüm: PC XML Hub is a modern Windows app for working with XML. Edit, validate, and transform XML instantly, no internet required. Convert to JSON, YAML, CSV/TSV, TOON, HTML, Markdown, TOML or ... ⥯
-
- Flow CSV Viewer
- Windows Uygulamalar: Geliştirici araçları Göre: Waveworks
- Ücretsiz
- Listeler: 0 + 0 Sıralamalar: 0 Yorumlar: 0
- Puanlar: 1 + 10 (4.9) Sürüm: PC Flow CSV Viewer is a light-weight tool for viewing, plotting and analyzing time series data files in CSV format. It's designed to be extremely quick and easy to use. It opens any valid ⥯
-
- Godot Hub
- Windows Uygulamalar: Geliştirici araçları Göre: Abandoft
- Ücretsiz
- Listeler: 0 + 0 Sıralamalar: 0 Yorumlar: 0
- Puanlar: 0 + 5 (4.0) Sürüm: PC Advanced godot engine service platform. Provides a series of functions including download engine, install and export templates. This software is developed by the Godot Hub community ... ⥯
-
- Redisant Toolbox
- Windows Uygulamalar: Geliştirici araçları Göre: Redisant
- $12.99
- Listeler: 0 + 0 Sıralamalar: 0 Yorumlar: 0
- Puanlar: 0 + 0 Sürüm: PC All-in-one toolbox for developers, over 40 commonly used development tools; Well-designed, fast and efficient; Use offline, respecting your privacy. - Backslash Escape/Unescape: ... ⥯
-
- App Dev Analytics
- Windows Uygulamalar: Geliştirici araçları Göre: MajinSoft
- * $18.99
- Listeler: 0 + 0 Sıralamalar: 0 Yorumlar: 0
- Puanlar: 0 + 0 Sürüm: PC Analyze your unexplored Microsoft Store App Sales reports and improve your performance! Discover in no-time what's happening with grouping, filters and charts that provide you every ... ⥯
-
- SQLite Navigator
- Windows Uygulamalar: Geliştirici araçları Göre: Blake Pell
- $3.99
- Listeler: 0 + 0 Sıralamalar: 0 Yorumlar: 0
- Puanlar: 1 + 0 Sürüm: PC Introducing SQLite Navigator, a unique and capable tool for efficient SQLite database management. With an array of powerful features, navigating and manipulating SQLite databases has ... ⥯
-
- SQLit
- Windows Uygulamalar: Geliştirici araçları Göre: Apped
- Ücretsiz
- Listeler: 0 + 0 Sıralamalar: 0 Yorumlar: 0
- Puanlar: 0 + 4 (5.0) Sürüm: PC A basic SQLite management tool allows working with multiple SQLite databases, including in-memory databases. On the roadmap for near future updates: - CSV import/export - Intellisense ... ⥯
-
- StringTable
- Windows Uygulamalar: Geliştirici araçları Göre: Hereafter2
- $0.99
- Listeler: 0 + 0 Sıralamalar: 0 Yorumlar: 0
- Puanlar: 0 + 0 Sürüm: PC A simple developer command line tool to extract string table from native dlls. Strings then could be easily searched. SYNTAX: STRINGTABLE [drive:][path][filename] ... ⥯
-
- GitIssuesReportGenerator
- Windows Uygulamalar: Geliştirici araçları Göre: The White Bear Solutions
- Ücretsiz
- Listeler: 0 + 0 Sıralamalar: 0 Yorumlar: 0
- Puanlar: 0 + 1 (5.0) Sürüm: PC GitIssuesReportGenerator allows you to create a report of issues in accessable repository and then export it with all of valuable information. This application will save you hours of ... ⥯
-
- IoT Simulator
- Windows Uygulamalar: Geliştirici araçları Göre: Software Logistics LLC
- Ücretsiz
- Listeler: 0 + 0 Sıralamalar: 0 Yorumlar: 0
- Puanlar: 0 + 2 (5.0) Sürüm: PC The NuvIoT IoT Simulator is a free product provided by Software Logistics. It lets you create simulated devices and then build a library of message templates that your simulator can ... ⥯
-
- IoT Connector
- Windows Uygulamalar: Geliştirici araçları Göre: Microsoft Corporation
- Ücretsiz
- Listeler: 0 + 0 Sıralamalar: 0 Yorumlar: 0
- Puanlar: 0 + 5 (5.0) Sürüm: PC IoT Connector is the companion application to visualize data sent by the Windows 10 IoT Core sample application for Azure connect available on the MS-IoT GitHub. The application shows ... ⥯
-
- Note Rivet
- Windows Uygulamalar: Geliştirici araçları Göre: Force5Dev
- Ücretsiz
- Listeler: 0 + 0 Sıralamalar: 0 Yorumlar: 0
- Puanlar: 0 + 0 Sürüm: PC This windows store application for Note Rivet provides a central hub for settings for the various extensions available for the Note Rivet application. This version is limited and only ... ⥯
-
- Database Designer SDK
- Windows Uygulamalar: Geliştirici araçları Göre: Ezyware Software
- $6.99
- Listeler: 0 + 1 Sıralamalar: 0 Yorumlar: 0
- Puanlar: 2 + 0 Sürüm: PC Database Designer Software Development kit is a tool for designing and developing standalone custom desktop database software applications for all versions of Windows Designed for ... ⥯
-
- XMLGridStudio
- Windows Uygulamalar: Geliştirici araçları Göre: ElvenTek
- $99.99
- Listeler: 0 + 0 Sıralamalar: 0 Yorumlar: 0
- Puanlar: 1 + 1 (1.0) Sürüm: PC XMLGridStudio provides developers with the hierarchical XML grid editing tool and supports large XML files depending on your RAM. Highly-optimized to accomodate large XMLs. Edit a ... ⥯