已儲存
選擇要顯示在你的已儲存選單中的名稱。
完成!
| 開發人員: | Ryan Tremblay (3) | ||
| 價錢: | 免費 | ||
| 評價: | 580 青銅 | ||
| 排名: | 0 | ||
| 註釋: | 0 發表評論 | ||
| 清單: | 0 + 0 | ||
| 點數: | 0 + 0 ¡ | ||
| +1 點數 | |||
描述
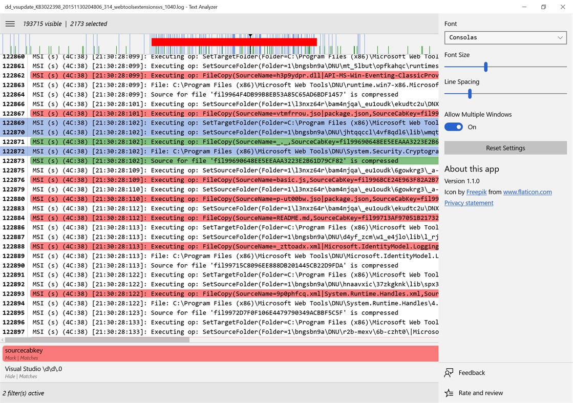
Text Analyzer can color code or filter out lines of text based on text patterns or through manual line selection. The timeline view helps visualize text topology. Designed from the ground up to scale, it can handle very large files while maintaining a small memory footprint.
• Filters - color code or hide lines based on simple text matching or regular expressions.
• Search - find and select the next, previous, or all lines that match a simple text or regular expression query.
• Timeline - visualize color coded and selected lines on a timeline.
• Selection - color code or hide based on selection.
• Profiles - save and reuse sets of filters.
• Windows - open multiple files simultaneously.
• PowerShell - open files or pipe text from the command line.
• Share - send a compressed package to colleagues with the file and color coded and hidden lines.
• Decode - open files based on any of dozens of supported text encodings.
• Scale - open files up to 1GB in size or 2 million lines.
• Customize - choose your own font, font size, and line spacing.
螢幕擷取畫面





Ad
價格歷史
- 目前價格: 免費
- 最小值: 免費
- 最大值: $3.99
追蹤票價
AppAgg 評價
580
AppAgg 預估評價:
Text Analyzer
580 青銅
評價越高,通常代表在 AppAgg 上的信號越強。
基於: 人氣 · 使用者評分 · 新鮮度 · 優惠 · 商店資料 · 社群活躍度
根據最新 AppAgg 資料每日重新計算。
縮短網址: 已複製!
新功能
- 版本: PC
- 最後更新:
其他資訊
開發人員
- Ryan Tremblay
- 平台: Windows 應用程式 (2) Windows 遊戲 (1)
- 清單: 0 + 0
- 點數: 0 + 11 ¡
- 排名: 0
- 註釋: 0
- 折扣: 0
- 影片: 0
- RSS: 訂閱
清單 (0)
0
- Text Analyzer
點數 (0)
0
排名 (0)
0
註釋 (0)
成為第一個發表評論的人
簡要
- 分享
- Windows Store
«Text Analyzer». 平台: Windows. 類別: 開發人員工具. 開發商: «Ryan Tremblay». 首次發布: . 最後更新: . 目前價格: 免費. 此項目尚未在 AppAgg 上獲得評分或評論。 可用語言: English. AppAgg 會追蹤 «Text Analyzer»的價格歷史、評分和用戶回饋。 AppAgg 不託管應用程式或分發軟體。 所有商標、標誌和螢幕截圖均屬於其各自所有者。 關注未來折扣和更新: RSS
類似
-
- Text List Formatter
- Windows 應用程式: 開發人員工具 由: BobDe
- $1.99
- 清單: 0 0 0
- 點數: 1 + 0 600 · 青銅 版本: PC Text List Formatter is a tool used to format text and lists into other formats to allow the text to be used in other programs. Rather than manually modifying the text, which is often ...
-
- Windows Performance Analyzer
- Windows 應用程式: 開發人員工具 由: Microsoft Corporation
- 免費
- 清單: 1 + 1 0 0
- 點數: 1 + 29 8K · 黃金 版本: PC Windows Performance Analyzer (WPA) is a tool that creates graphs and data tables of Event Tracing for Windows (ETW) events that are recorded by Windows Performance Recorder (WPR) or ...
-
- Compare Text With TextDiff
- Windows 應用程式: 開發人員工具 由: DiffEngineX LLC
- $39.99
- 清單: 0 0 0
- 點數: 0 + 5 590 · 青銅 版本: PC Compares text files and folders. Florencesoft TextDiff finds the differences between two plain text files, such as source code, XML and scripts. It can compare text for articles, ...
-
- gedit text editor
- Windows 應用程式: 開發人員工具 由: gedit
- $7.99
- 清單: 0 0 0
- 點數: 0 + 6 590 · 青銅 版本: PC gedit is a general-purpose text editor. It is easy to learn and comfortable to use. You can use it to write simple notes and documents, or you can enable more advanced features that ...
-
- Network Traffic Monitor & Analyzer
- Windows 應用程式: 開發人員工具 由: MyTechnician
- $6.99
- 清單: 0 0 0
- 點數: 0 + 0 580 · 青銅 版本: PC Advanced Network Monitor Real-Time Network Traffic & Bandwidth Analyzer for Windows Advanced Network Monitor is a powerful network monitoring tool for Windows that provides complete ...
-
- Simply Text
- Windows 應用程式: 開發人員工具 由: Approximatrix LLC
- $3.99
- 清單: 0 0 0
- 點數: 1 + 8 6K · 黃金 版本: PC Simply Text is a fully functional, straightforward text and code editor for Windows. Designed for anyone, from the casual user up to and including the professional developer, Simply ...
-
- Poet ^ Text Editor
- Windows 應用程式: 開發人員工具 由: Makeloft Studio
- 免費
- 清單: 0 0 0
- 點數: 0 + 6 1K · 白銀 版本: PC Poet is an elaborated text editor for Windows with a friendly interface. Simple and free. Application features: rhymer detail thoughtful dialogue to save files multiple document ...
-
- DSE Inline Diff
- Windows 應用程式: 開發人員工具 由: Data Safety Expert
- 免費
- 清單: 0 + 1 0 0
- 點數: 2 + 0 860 · 白銀 版本: PC Text file comparison tool. Compares two text files and displays differences in different colors. Also compares different lines and displays different characters in different colors. ...
- 全新
- TextUIDesigner
- Windows 應用程式: 開發人員工具 由: MathCying
- $4.99
- 清單: 0 0 0
- 點數: 0 + 0 540 · 青銅 版本: PC Text UI Designer is used for design software UI prototype, software UML diagrams.
-
- DevToys
- Windows 應用程式: 開發人員工具 由: etiennebaudoux
- 免費
- 清單: 3 + 1 0 0
- 點數: 5 + 699 7K · 黃金 版本: PC An Open-Source Swiss Army knife for developers. DevToys helps in everyday tasks like formatting JSON, comparing text, testing RegExp. No need to use many untruthful websites to do ...
-
- Character Map UWP
- Windows 應用程式: 開發人員工具 由: Edi Wang
- 免費
- 清單: 2 + 1 0 0
- 點數: 6 + 363 6K · 黃金 版本: PC A modern, native UWP replacement for the Win32 Character Map and Windows Font Viewer with flawless high DPI and touch support. Features include: - View all the font families and font ...
-
- Database Designer SDK
- Windows 應用程式: 開發人員工具 由: Ezyware Software
- $6.99
- 清單: 0 + 1 0 0
- 點數: 3 + 0 1K · 白銀 版本: PC Database Designer Software Development kit is a tool for designing and developing standalone custom desktop database software applications for all versions of Windows Designed for ...
-
- JavaScript Studio
- Windows 應用程式: 開發人員工具 由: Melvin Dev
- 免費
- 清單: 1 + 2 0 0
- 點數: 1 + 88 2K · 白銀 版本: PC Use your JavaScript, CSS, html skills to create apps wherever you go. These days many of us we use a smartphone anytime, as a developers sometimes we create code using some text editor
-
- Trace Viewer
- Windows 應用程式: 開發人員工具 由: 4Shot Development
- 免費
- 清單: 0 0 0
- 點數: 0 + 0 500 · 青銅 版本: PC Trace Viewer is a program for quickly viewing, filtering, and merging TraceLogging trace (.etl) files. It is designed as a light-weight alternative to WPA (Windows Performance ...