| مطوّر البرامج: | loftyshaky (1) | ||
| السعر: | مجاني | ||
| لتصنيفات: | 0 | ||
| المراجعات: | 0 أكتب مراجعة | ||
| تعليقات: | 0 انشر تعليقًا | ||
| قوائم: | 0 + 0 | ||
| النقاط: | 1 + 15 (2.7) ¡ | ||
| Windows Store | |||
الوصف
★ Theme library
All your themes are stored on your machine and displayed within the app as a directory tree.
★ Full theme customization capabilities
Change any part of your theme that Chromium theme engine allows you to change. For example, you can set separate styles of a browser frame for active, inactive and incognito states.
★ Theme preview
Open your theme in any Chromium bowser with one click.
★ Pack your theme
You can pack your theme as a zip file by selecting it and clicking on the ZIP button. The resulting package will be put in the same folder where your theme is.
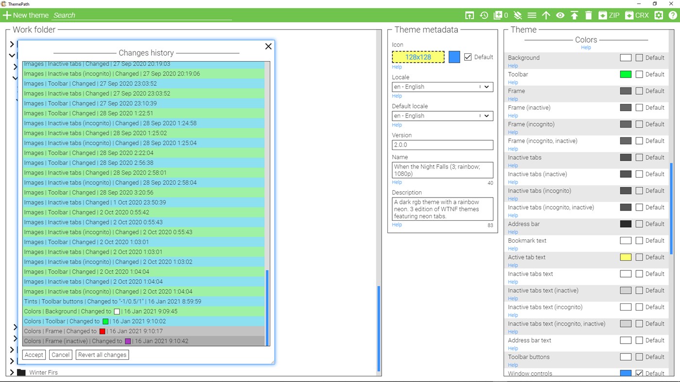
★ Changes history
Undo the changes you made to your theme.
★ Bulk copying
An advanced feature that lets you copy properties of one theme to others.
-------------------------------------------------------
How to install a theme created in ThemePath in the browser?
1. In ThemePath, select your theme and package it as crx by clicking on the "CRX" button.
1. In the browser, go to the chrome://extensions page.
3. Drag and drop the crx package into the "Extensions" page in your browser.
How to preview a theme in a browser other than Chrome?
The default preview button opens a theme in Chrome, but it's possible to preview theme in other Chromium-based browsers. Here's how:
1. Click on the "Options" button (gear icon) in the header.
2. In the opened popup, find the field "Paths to Chrome executables" and paste there a path to exe of the browser you want to preview a theme in. For example, for Edge it will be C:\Program Files (x86)\Microsoft\Edge\Application\msedge.exe.
3. In the same popup, find the field "Paths to Chrome user data folders" and paste there a path to any empty folder on your pc. For example: D:\edge.
4. Close the popup, and you should see the new button called "1" beside the default preview button in the header. Clicking on it will open the selected theme in Edge.
You can find more info on how to use advanced features by clicking on the "?" button within the app.
Ad
لقطات





الميزات الجديدة
- الإصدار: PC
- تم التحديث:
تاريخ الأسعار
- اليوم: مجاني
- الحد الأدنى: مجاني
- الحد الأقصى: مجاني
تتبّع الأسعار
Ad
مطوّر البرامج
- loftyshaky
- المنصات: Windows تطبيقات (1)
- قوائم: 0 + 0
- النقاط: 1 + 15 ¡
- لتصنيفات: 0
- المراجعات: 0
- تعليقات: 0
- تخفيضات: 0
- أشرطة فيديو: 0
- RSS: اشتراك
النقاط (1)
لتصنيفات (0)
0 ☹️
قوائم (0)
0 ☹️
- ThemePath
المراجعات (0)
كن الأول لمراجعة هذا المنتج 🌟
تعليقات (0)
كن أول من يعلق 🌟
معلومات إضافية
«ThemePath». منصة: Windows. الفئة: تخصيص. المطور: «loftyshaky». الإصدار الأول: . التحديث الأخير: . السعر الحالي: مجانا. لم يتلق هذا العنوان تقييمات أو مراجعات بعد على AppAgg. النقاط المتعقبة: مؤكدة 1, غير مباشرة 15. المتجر: Windows Store. تقييم المتجر: 2.7. الأصوات: 15. اللغات المتاحة: English, Russian. يتتبع AppAgg سجل الأسعار والتقييمات وتعليقات المستخدمين «ThemePath». متابعة الخصومات والتحديثات القادمة: RSS. لا يستضيف AppAgg التطبيقات أو يوزع البرامج. جميع العلامات التجارية والشعارات ولقطات الشاشة مملوكة لأصحابها.
- 🌟 مشاركة
- Windows Store
قد يعجبك ايضا
-
- Dynamic Theme
- Windows تطبيقات: تخصيص بواسطة: Christophe Lavalle
- * مجاني
- قوائم: 2 + 0 لتصنيفات: 0 المراجعات: 0
- النقاط: 9 + 981 (4.5) تعليقات: 0 الإصدار: PC This application is your ideal companion to personalize your experience with a new beautiful picture for your wallpaper and/or your lock screen each day. The pictures are coming from ... ⥯
-
- Seelen UI
- Windows تطبيقات: تخصيص بواسطة: Seelen
- مجاني
- قوائم: 1 + 1 لتصنيفات: 0 المراجعات: 0
- النقاط: 7 + 285 (3.6) تعليقات: 0 الإصدار: PC Seelen UI The First WebView-Based, Fully Customizable Desktop Environment for Windows 10/11 Tired of the same old Windows desktop? Seelen UI reimagines your workspace with a ... ⥯
-
- Forest for the Trees
- Windows تطبيقات: تخصيص بواسطة: Microsoft Corporation
- مجاني
- قوائم: 0 + 1 لتصنيفات: 0 المراجعات: 0
- النقاط: 3 + 572 (4.9) تعليقات: 0 الإصدار: PC If your favorite color is green, this is the theme for you. From the eternal emeralds of tropical forests to the explosion of colors that is New England in autumn, this free 20-set ... ⥯
-
- WinDynamicDesktop
- Windows تطبيقات: تخصيص بواسطة: Timothy Johnson
- مجاني
- قوائم: 1 + 0 لتصنيفات: 0 المراجعات: 0
- النقاط: 2 + 444 (4.6) تعليقات: 0 الإصدار: PC Experience Dynamic Desktop on Windows 10 and 11! WinDynamicDesktop ports the Dynamic Desktop feature from macOS Mojave to Windows. It uses your location to determine the times of ... ⥯
-
- Desktop Live Wallpaper+
- Windows تطبيقات: تخصيص بواسطة: Mobility in Life Applications TEAM
- مجاني
- قوائم: 1 + 1 لتصنيفات: 0 المراجعات: 0
- النقاط: 1 + 939 (3.3) تعليقات: 0 الإصدار: PC Windows 10/11 is a lovely OS. We are sure that your current Desktop Background is very cool. But, if you want to make it EXCITING, and add an AMAZING feature/theme over it, then the ... ⥯
-
- Live Wallpapers - Personalized desktop
- Windows تطبيقات: تخصيص بواسطة: Everyday Tools LLC
- * مجاني
- قوائم: 0 + 0 لتصنيفات: 0 المراجعات: 0
- النقاط: 5 + 126 (2.9) تعليقات: 0 الإصدار: PC Make unique AI generated wallpapers for your computer! Live Wallpapers is an adorable decoration for your desktop in Ultra HD 5K quality. It's not just a simple collection of pictures, ⥯
-
- Auto Dark Mode
- Windows تطبيقات: تخصيص بواسطة: Armin Osaj
- مجاني
- قوائم: 1 + 0 لتصنيفات: 0 المراجعات: 0
- النقاط: 2 + 342 (4.7) تعليقات: 0 الإصدار: PC Switches between the dark and light theme of Windows at scheduled times. Tired of looking at dark content while the sun is shining brightly? But at night everything is suddenly too ... ⥯
-
- 3d Ocean Wallpaper
- Windows تطبيقات: تخصيص بواسطة: Brave little king
- $1.89
- قوائم: 0 + 1 لتصنيفات: 0 المراجعات: 0
- النقاط: 2 + 0 تعليقات: 0 الإصدار: PC 3D Ocean Live Wallpaper, animated background with 3d wave effect, ocean and water. 3d ocean theme on your home screen or lock screen. ⥯
-
- BrightnessSwitch
- Windows تطبيقات: تخصيص بواسطة: Tonalio GmbH
- مجاني
- قوائم: 0 + 0 لتصنيفات: 0 المراجعات: 0
- النقاط: 0 + 2 (5.0) تعليقات: 0 الإصدار: PC For those, who love Windows dark theme when working indoors, but prefer the light theme when working in the garden with the sun in one s back, this app provides the perfect solution: ... ⥯
-
- Neon Clock Widget Pro
- Windows تطبيقات: تخصيص بواسطة: Husky Estudio Soft
- $0.99
- قوائم: 1 + 0 لتصنيفات: 0 المراجعات: 0
- النقاط: 1 + 7 (2.7) تعليقات: 0 الإصدار: PC Neon Clock Widget Pro is an app that displays the time with neon lighting effects. You can customize it to show only the time or include the date and day, adding a stylish and unique ... ⥯
-
- Beautiful Themes Pack — Aesthetic Wallpapers & Desktop Widgets
- Windows تطبيقات: تخصيص بواسطة: Quicken Code LLC
- * مجاني
- قوائم: 0 + 0 لتصنيفات: 0 المراجعات: 0
- النقاط: 2 + 152 (3.7) تعليقات: 0 الإصدار: PC Tired of a dull desktop? Transform your computer experience with our app, designed for complete desktop customization! It's your one-stop solution for a vibrant and personalized ... ⥯
-
- Live Tiles Anywhere
- Windows تطبيقات: تخصيص بواسطة: Pasqui industry
- مجاني
- قوائم: 0 + 0 لتصنيفات: 0 المراجعات: 0
- النقاط: 2 + 51 (4.2) تعليقات: 0 الإصدار: PC A new way of thinking and using Windows Live Tiles, this is Live Tiles Anywhere. LTA is the first app that allows you to create not only working custom Live Tiles, but also add Live ... ⥯
-
- 3D Desktop
- Windows تطبيقات: تخصيص بواسطة: chengcong
- * $1.99
- قوائم: 0 + 0 لتصنيفات: 0 المراجعات: 0
- النقاط: 1 + 1 (1.0) تعليقات: 0 الإصدار: PC 3D Desktop is a theme software that can set the 3D model as a desktop wallpaper. The software allows you to set the visual angle, size, and animation of the 3D model. Make your desktop ⥯
-
- Halloween Pack for .Clocks
- Windows تطبيقات: تخصيص بواسطة: Hereafter2
- $1.99
- قوائم: 0 + 0 لتصنيفات: 0 المراجعات: 0
- النقاط: 0 + 0 تعليقات: 0 الإصدار: PC It s Halloween, everyone s entitled to one good looking clocks. Be afraid... Be very afraid. This is a theme pack for desktop gadget .Clocks, please download it from the store first. ... ⥯
