| 開發人員: | AX Systems (2) | ||
| 價錢: | 免費 | ||
| 排名: | 0 | ||
| 評測: | 0 寫評論 | ||
| 清單: | 1 + 0 | ||
| 點數: | 0 + 0 ¡ | ||
| Windows Store | |||
描述
Original, double tree program interface allows to manipulate simultaneously several archives and to minimize the number of operations while working with archives.
Work with items of archives is similar to work with files and folders in Windows Explorer. Besides, AX-ZIP Extractor is simple and convenient file manager.
Main Features
Extraction from ZIP, CAB, RAR, JAR, XAP, GZIP, BZIP2, XZ, TAR and 7Z archives.
Extraction from ISO images (ISO 9660 and ISO 13346 "UDF").
Simultaneous work with several archives.
One drag extraction of files from archive.
Search of archives and files within the archives.
Bookmarks for archives and files in the archives.
Support of cloud drives and special folders.
Support of main file manager functions.
Support of drag and drop technology.
Display of archive structure as a tree.
Familiar Explorer-like user interface.
Overview
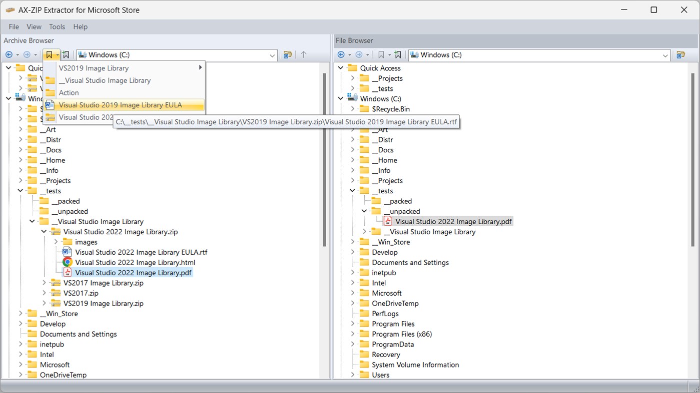
AX-ZIP Extractor utility views ZIP archives and archives of other types as folders containing folders and files whose structure is shown as a tree. Thus the root folder of archive will be displayed as an icon associated with archives of that type.
AX-ZIP Extractor working space is made up of two windows - Archive Browser and File Browser.
Archive Browser contains a tree representing the structure of disks, folders and archives - files with extension of supported archive types. To open archive one should simply click "+" sign situated on the left of archive name.
File Browser shows full structure of disks, folders and files.
All operations in AX-ZIP Extractor concerning archive management involve dragging of items from one window to the other.
What's New in Version 4.6.1
This is a minor release - only the visual design of the application has been changed.
螢幕擷取畫面










新功能
- 版本: PC
- 發佈日期:
價錢
- 今天: 免費
- 最小值: 免費
- 最大值: 免費
追蹤票價
開發人員
- AX Systems
- 平台: Windows 應用程式 (2)
- 清單: 1 + 0
- 點數: 0 + 0 ¡
- 排名: 0
- 評測: 0
- 折扣: 0
- 影片: 0
- RSS: 訂閱
點數
0 ☹️
排名
0 ☹️
評測
成為第一個評論 🌟
其他資訊
聯絡人
- 🌟 分享
- Windows Store
你可能還喜歡
-
- AX-ZIP Archiver
- Windows 應用程式: 公用程式與工具 由: AX Systems
- $14.99
- 清單: 0 + 0 排名: 0 評測: 0
- 點數: 0 + 0 版本: PC AX-ZIP Archiver is the utility for creation and management of ZIP archives. Extraction of files from other widely used archive formats is also supported. Original, double tree program ... ⥯
-
- Zip Extractor And Unzip Pro
- Windows 應用程式: 公用程式與工具 由: CoolLeGet Inc
- * 免費
- 清單: 0 + 0 排名: 0 評測: 0
- 點數: 1 + 3,271 (4.6) 版本: PC Zip Extractor Pro is a file archiver utility. The application provides an unified, natively portable, cross-platform file manager and archive manager GUI for many Open Source ... ⥯
-
- Zip Captions
- Windows 應用程式: 公用程式與工具 由: Zip Solutions
- 免費
- 清單: 0 + 0 排名: 0 評測: 0
- 點數: 0 + 0 版本: PC Zip Captions is a live captioning solution designed to provide quick, easy and accurate captions at the click of a button. Zip Captions is fully customisable, allows the user to ... ⥯
-
- Rar Zip Extractor Pro
- Windows 應用程式: 公用程式與工具 由: Andrii Leshchinskiy
- * 免費
- 清單: 1 + 1 排名: 0 評測: 0
- 點數: 2 + 11,495 (4.0) 版本: PC Use Rar Zip Extractor Pro for packing and unpacking files without any difficulties! Rar Zip Extractor Pro supports all popular formats that allows you to create and extract archives in ⥯
-
- RAR/ZIP EXTRACTOR STUDIO
- Windows 應用程式: 公用程式與工具 由: SKYSPARK (BlossX)
- * 免費
- 清單: 0 + 0 排名: 0 評測: 0
- 點數: 0 + 0 版本: PC This software is a robust and user-friendly file archiving utility designed to help you manage compressed files with ease. Whether you're looking to open existing archives, create new ... ⥯
-
- Zip RAR Extractor.
- Windows 應用程式: 公用程式與工具 由: Gorgeous
- $1.99
- 清單: 1 + 1 排名: 0 評測: 0
- 點數: 4 + 6 (5.0) 版本: PC Zip RAR Extractor is a profesional decompresion and compression tool that supports multiple decompresion formats: RAR, ZIP 7Z, TAR, GZIP, BZIP2, XZ, TAR.GZISO, PKG, SWF, EXE, JAR, XIP, ⥯
-
- Zip & Rar Extractor.
- Windows 應用程式: 公用程式與工具 由: Frant Coolson Efficient Studio
- $1.69
- 清單: 0 + 1 排名: 0 評測: 0
- 點數: 4 + 89 (4.9) 版本: PC Zip & Rar Extractor., a fast utility for compressing and opening rar, zip and other formats. The application supports conversion between formats (e.g. rar to zip) through extraction ... ⥯
-
- Zip File Extractor
- Windows 應用程式: 公用程式與工具 由: VideoStudio
- * 免費
- 清單: 0 + 0 排名: 0 評測: 0
- 點數: 1 + 71 (3.0) 版本: PC Zip File Extractor is a powerful tool for efficiently managing all types of compressed files. It allows you to extract, compress, and organize ZIP, RAR, 7Zip, and Gzip archives without ⥯
-
- Zip EasyTouch
- Windows 應用程式: 公用程式與工具 由: GenuiSoft IT
- $1.99
- 清單: 0 + 0 排名: 0 評測: 0
- 點數: 0 + 0 版本: PC Zip EasyTouch is a software to compress and Extract any folder to Zip format. You are the possibility to choice the zip format, to encrypt or not your Zip folder with a password. To ... ⥯
-
- Zip-Unzip
- Windows 應用程式: 公用程式與工具 由: Wuhan Net Power Technology Co., Ltd
- * 免費
- 清單: 0 + 0 排名: 0 評測: 0
- 點數: 0 + 1,057 (4.8) 版本: PC Zip-Unzip is a new generation file compression and decompression tool. Not only can it fully decompress files in many different formats, it also supports compressing pictures, ... ⥯
-
- Zip and Rar File Extractor
- Windows 應用程式: 公用程式與工具 由: Videopix
- * 免費
- 清單: 0 + 1 排名: 0 評測: 0
- 點數: 0 + 14 (2.9) 版本: PC Use Rar Zip All Zip Tar Unrar Unzip for packing and unpacking files without any difficulties! Tutorial: ... ⥯
-
- Zip Rar Extractor 2020
- Windows 應用程式: 公用程式與工具 由: HLXB
- $6.99
- 清單: 0 + 0 排名: 0 評測: 0
- 點數: 1 + 922 (4.4) 版本: PC Extract and create archive files never easier with Zip Rar Extractor 2020 ⥯
-
- Zip Password Recovery Software
- Windows 應用程式: 公用程式與工具 由: VARTIKA SOFTWARE PRIVATE LIMITED
- * 免費
- 清單: 0 + 0 排名: 0 評測: 0
- 點數: 1 + 0 版本: PC VSPL Zip Password Recovery Software is a unique way to easily recover the lost and forgotten password of your locked Zip file. You can download and install the Software on your system ... ⥯
-
- Zip Opener
- Windows 應用程式: 公用程式與工具 由: Tiny Opener
- * 免費
- 清單: 0 + 0 排名: 0 評測: 0
- 點數: 0 + 3,047 (4.2) 版本: PC Opens Zip & Rar Files In Seconds - No Fuss, No Muss Zip Opener (and RAR, TAR, 7Z, etc) Zip Opener is your simple answer to annoying file problems. How often do you get a file you need ... ⥯
