| デベロッパー: | NativeRoom (2) | ||
| 価格: | フリー | ||
| ランキング: | 0 | ||
| レビュー: | 0 レビューを書く | ||
| リスト: | 0 + 0 | ||
| ポイント: | 0 + 1 (1.0) ¡ | ||
| Windows Store | |||
説明
Clone Cleaner can examine multiple paths or drives, even across a network. Detailed search criteria accelerate a search by filtering files by name, size, modified date, attributes and allow excluding certain folders. User can save search parameters for future use.
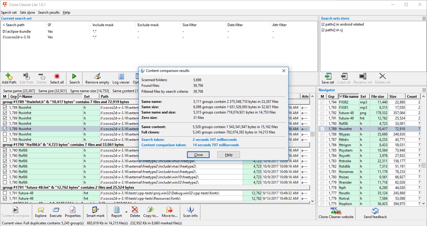
The program performs a duplicate search in two stages: scanning search scope to obtain files that fit search criteria, and comparing content of files with the same sizes. Scanning results displays files with same name, same size, same name and size, and zero size files. This allows quickly estimating how long would take true byte-to-byte content comparison of files. Comparing content results show files that are truly duplicates, and files which are identical to each other despite having different filenames. Search results are arranged in an easy-to-read, color-coded list that displays info for filename, path, size, and modified date. Clone Cleaner divides found duplicates into groups that help easily navigate results.
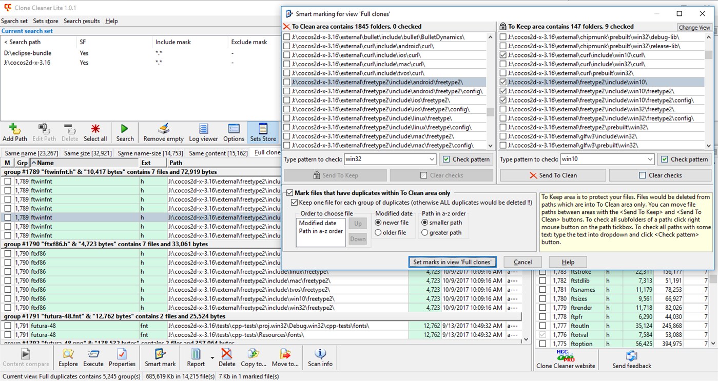
Unique smart marking feature allows keep files in particular locations and guarantee that their duplicates will be removed from elsewhere. Smart marking offers to divide duplicates paths into To Keep and To Clean areas. To Keep area protects files in specified folders. Files in To Clean area which have duplicates in To Keep are identified as candidates for deletion. This sophisticated tool allows select unwanted duplicate files easily, almost automatically.
Delete preview allows re-arrange removing files by path, file name, size, and modified date. As well as it allows to exclude certain files by path or filename pattern. All the program activities are stored into log files.
Easy to use intuitive interface does the work with Clone Cleaner enjoyable.
スクリーンショット




新機能
- バージョン: PC
- アップデート:
価格
- 今日: フリー
- 最小値: フリー
- 最大: フリー
料金のチェック
デベロッパー
- NativeRoom
- プラットフォーム: Windows アプリ (2)
- リスト: 0 + 0
- ポイント: 1 + 9 ¡
- ランキング: 0
- レビュー: 0
- 割引: 0
- 動画: 0
- RSS: 購読する
ポイント
0 ☹️
ランキング
0 ☹️
リスト
0 ☹️
レビュー
最初のクチコミを書こう 🌟
情報
- バージョン: PC
- カテゴリ:
Windows アプリ›ユーティリティ & ツール - オペレーティング システム:
PC - サイズ:
2 Mb - サポートされる言語:
English - コンテンツのレーティング:
EVERYONE - Windows Store 評価:
1.0(1) - アップデート:
- リリース日:
- 🌟 シェア
- Windows Store
あなたも好きかも
-
- Cleaner for PC PRO
- Windows アプリ: ユーティリティ & ツール 作者: Yellow Elephant Productions
- $9.99
- リスト: 0 + 0 ランキング: 0 レビュー: 0
- ポイント: 0 + 82 (4.1) バージョン: PC Cleaner for PC PRO is a marvelous instrument to help restore order on your PC. It can cope with tons of large files, and find and delete versatile duplicates. You can effortlessly ... ⥯
-
- Cleaner One - Free PC Cleaner & Optimizer
- Windows アプリ: ユーティリティ & ツール 作者: Trend Micro Inc.
- フリー
- リスト: 2 + 1 ランキング: 0 レビュー: 0
- ポイント: 5 + 9,994 (4.6) バージョン: PC Best Free PC Cleaner in 2022. Clean junk files, cache, temporary files, useless duplicate files and optimize your PC for better performance with only a few clicks. Easily check your ... ⥯
-
- Duplicates Cleaner
- Windows アプリ: ユーティリティ & ツール 作者: kaeros corps
- * フリー
- リスト: 3 + 1 ランキング: 0 レビュー: 0
- ポイント: 5 + 8,467 (4.8) バージョン: PC Professional Duplicate File Remover & PC Cleaner for Windows 11/10 - Boost Your PC Speed & Free Storage Instantly! Struggling with low storage, duplicate files, and a sluggish PC? Meet ⥯
-
- Real PC Cleaner
- Windows アプリ: ユーティリティ & ツール 作者: Xiaoya Lab
- * フリー
- リスト: 0 + 0 ランキング: 0 レビュー: 0
- ポイント: 0 + 422 (4.3) バージョン: PC Real PC Cleaner is the leading application for cleaning and freeing up disk space on Windows 10 and Windows 11. It also provides a large files finder and a duplicate files finder to ... ⥯
-
- Ram Cleaner: Game Booster, PC Optimizer
- Windows アプリ: ユーティリティ & ツール 作者: finetuneapps
- * フリー
- リスト: 0 + 1 ランキング: 0 レビュー: 0
- ポイント: 5 + 795 (4.2) バージョン: PC Introducing the Ram Cleaner: Game Booster PC Optimizer App - the ultimate tool to unleash the full potential of your Windows PC! Whether you are a gamer, a content creator, or a casual ⥯
-
- Wise Disk Cleaner
- Windows アプリ: ユーティリティ & ツール 作者: WiseCleaner Technology Co., Ltd.
- フリー
- リスト: 0 + 0 ランキング: 0 レビュー: 0
- ポイント: 0 + 6 (3.7) バージョン: PC Wise Disk Cleaner is a free disk cleanup tool designed to free up your hard disk space and optimize your computer's performance. It works by identifying temporary and junk files that ... ⥯
- -40%
- Duplicate Cleaner Tool
- Windows アプリ: ユーティリティ & ツール 作者: Mehrzad Chehraz
- $2.99
$4.99-40% - リスト: 1 + 1 ランキング: 0 レビュー: 0
- ポイント: 2 + 323 (4.3) バージョン: PC Powerful program to quickly find and remove duplicate files from your device and OneDrive cloud storage. Duplicate Cleaner Tool helps you find and remove thousands of duplicates ... ⥯
-
- Duplicate Cleaner! PRO
- Windows アプリ: ユーティリティ & ツール 作者: Nero AG
- $29.99
- リスト: 1 + 0 ランキング: 0 レビュー: 0
- ポイント: 0 + 20 (4.8) バージョン: PC Duplicate Cleaner! PRO helps you to clean up your image archive with exact, duplicate and similar images quickly and accurately. Put an end to unnecessary pictures - More storage space ⥯
-
- Duplicate File Finder & Cleaner
- Windows アプリ: ユーティリティ & ツール 作者: Sunshine office
- $9.89
- リスト: 0 + 1 ランキング: 0 レビュー: 0
- ポイント: 1 + 501 (4.6) バージョン: PC This APP detects duplicate and similar files in every corner of your Windows, including Photos, Music, Documents, and even external drives. And helps you free up tons of disk space. ... ⥯
-
- Kingshiper PC Cleaner
- Windows アプリ: ユーティリティ & ツール 作者: 江下信息科技(惠州)有限公司
- * フリー
- リスト: 0 + 1 ランキング: 0 レビュー: 0
- ポイント: 1 + 5 (2.4) バージョン: PC Kingshiper PC Cleaner is the best and fastest Windows cleaner. It provides C Drive Cleanup, Large Files Mover, WeChat Cleanup, QQ Cleanup, and APP Manager that allows you to remove ... ⥯
-
- Turbo PC Cleaner Pro
- Windows アプリ: ユーティリティ & ツール 作者: MIRACLE GAMES INC.
- * フリー
- リスト: 0 + 0 ランキング: 0 レビュー: 0
- ポイント: 0 + 15 (3.8) バージョン: PC Introducing Turbo PC Cleaner Pro, your trusted solution for a cleaner, faster, and more efficient computer experience. With its comprehensive set of features, Turbo PC Cleaner Pro is ... ⥯
-
- Duplicate File Finder - A Duplicate File Cleaner
- Windows アプリ: ユーティリティ & ツール 作者: Duckhead Software
- * フリー
- リスト: 0 + 0 ランキング: 0 レビュー: 0
- ポイント: 1 + 42 (4.5) バージョン: PC Detects and Recovers disk space used by duplicate files of any type, anywhere - use on up to 10 devices ! Note: Advanced features require a one-off payment or subscription. Duplicate ... ⥯
-
- PC Cleaner - Disk Clean & Virus Scan
- Windows アプリ: ユーティリティ & ツール 作者: Baronan
- * フリー
- リスト: 0 + 0 ランキング: 0 レビュー: 0
- ポイント: 0 + 193 (4.5) バージョン: PC Welcome to PC Cleaner your ultimate solution for optimizing and maintaining your computer's performance! Designed for both casual users and tech enthusiasts, PC Cleaner employs ... ⥯
-
- Duplicate Cleaner - Remove Duplicates
- Windows アプリ: ユーティリティ & ツール 作者: 3AM Apps
- * フリー
- リスト: 0 + 0 ランキング: 0 レビュー: 0
- ポイント: 3 + 303 (4.7) バージョン: PC Clear up space on your device with Duplicate Cleaner, the ultimate tool to find and remove duplicate files effortlessly. Whether you're dealing with duplicate photos, videos, ... ⥯