Entwickler: CoxOne (3)
Preis: $17.99
Klassifizierungen: 0 
Rezensionen: 0 Rezension schreiben
Listen: 0 + 0
Punkte: 0 + 0 ¡
Mac App Store

Beschreibung

OhAPI Designer
Neuer  OhAPI Designer is a native macOS editor dedicated to OpenAPI (Swagger) specifications. Write OpenAPI 3.0 / 3.1 files in JSON or YAML with context-aware completion, clear validation, and navigation tools designed for API work.

An editor made for OpenAPI
• JSON/YAML syntax highlighting, indentation guides, auto-indent
• Breadcrumbs to stay oriented in deeply nested specs
• Light & Dark mode

Xcode-style completion and snippets
• Ctrl+Space: suggestions based on cursor context in the OpenAPI schema
• Snippets with ghost text and Tab to accept
• Navigable placeholders with Tab / Shift-Tab to fill missing values quickly

Validate and navigate faster
• Inline validation (underlines + tooltips)
• Quick navigation with Cmd-click on $ref

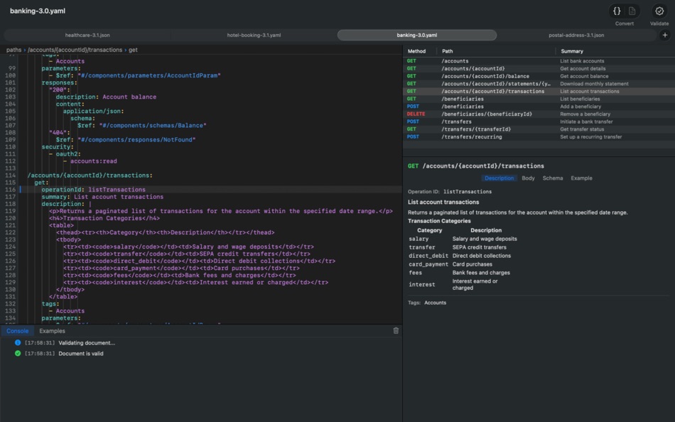
Properties Panel + Schema Viewer
• Operations list (method/path/summary)
• Detailed view: description, parameters, request body, responses
• Schema tab: explore schemas as a tree, with Referenced / Resolved modes

Instant examples
• View examples defined in the spec
• Example generator when none are provided, with a Copy button

OhAPI Designer is for API developers, architects, and technical writers who want a fast, native OpenAPI-focused experience on macOS.
mehr ↓

Screenshots

#1. OhAPI Designer (macOS) Von: CoxOne
#2. OhAPI Designer (macOS) Von: CoxOne
#3. OhAPI Designer (macOS) Von: CoxOne
#4. OhAPI Designer (macOS) Von: CoxOne
#5. OhAPI Designer (macOS) Von: CoxOne
#6. OhAPI Designer (macOS) Von: CoxOne
#7. OhAPI Designer (macOS) Von: CoxOne

Neue Funktionen

  • Version: 1.1.0
  • Aktualisiert:
  • New
    • Completion improvements and bug fixes (more stable and consistent suggestions)
    • Schema visualization added to the Properties panel
    • Enhanced Example Generator (generate payloads from schemas)

    Fixes
    • Various fixes and reliability improvements

Preis

  • Heute: $17.99
  • Mindestens: $17.99
  • Maximale: $17.99
Preise beobachten

Entwickler

  • CoxOne
  • Plattformen: macOS Apps (3)
  • Listen: 0 + 0
  • Punkte: 0 + 0 ¡
  • Klassifizierungen: 0
  • Rezensionen: 0
  • Rabatte: 0
  • Videos: 0
  • RSS: Abonnieren

Punkte

0 ☹️

Klassifizierungen

0 ☹️

Listen

0 ☹️
  • OhAPI Designer

Rezensionen

Schreiben Sie die erste Bewertung 🌟

Weitere informationen

OhAPI DesignerOhAPI Designer Kurz-URL: Kopiert!
  • 🌟 Teilen
  • Mac App Store

Das könnte Ihnen auch gefallen

    • OhAPI
    • macOS Apps: Entwickler-Tools  Von: CoxOne
    • $4.99  
    • Listen: 0 + 0  Klassifizierungen: 0  Rezensionen: 0
    • Punkte: 0 + 0  Version: 1.1.0   OhAPI is a native macOS app for developers and API architects who work with OpenAPI specifications. It makes complex definitions easier to understand through an interactive tree ...
        ⥯ 
    • VoiceOver Designer
    • macOS Apps: Entwickler-Tools  Von: Mikhail Rubanov
    • * Kostenlos  
    • Listen: 0 + 0  Klassifizierungen: 0  Rezensionen: 0
    • Punkte: 0 + 0  Version: 2.0   VoiceOver Preview is companion-app for VoiceOver Designer and allows to open files with .vodesign extension. To listen accessibility layout you had to enable VoiceOver, ask Siri for ...
        ⥯ 
    • System Designer
    • macOS Apps: Entwickler-Tools  Von: Erwan Carriou
    • Kostenlos  
    • Listen: 1 + 3  Klassifizierungen: 0  Rezensionen: 0
    • Punkte: 2 + 0  Version: 5.3.1   System Designer is a low-code development platform for creating systems. No matter the frameworks you use and the code you write, the most important is the model that you define to ...
        ⥯ 
    • Automata Designer
    • macOS Apps: Entwickler-Tools  Von: Apparata AB
    • Kostenlos  
    • Listen: 0 + 1  Klassifizierungen: 0  Rezensionen: 0
    • Punkte: 1 + 0  Version: 1.0.0   Use Automata Designer to graphically design event-driven state machines, and then copy the corresponding code to your app. The generated code requires no attribution.
        ⥯ 
    • Wolf 2 - Responsive Designer
    • macOS Apps: Entwickler-Tools  Von: Aidaluu Inc.
    • * Kostenlos  
    • Listen: 0 + 0  Klassifizierungen: 0  Rezensionen: 0
    • Punkte: 1 + 0  Version: 3.9   Wolf is a powerful visual designer built for creating modern, mobile friendly websites without writing code. Its intuitive drag and drop interface lets you focus on design while Wolf ...
        ⥯ 
    • Easy App Icon Designer
    • macOS Apps: Entwickler-Tools  Von: Maarten Borsje
    • Kostenlos  
    • Listen: 0 + 0  Klassifizierungen: 0  Rezensionen: 0
    • Punkte: 0 + 0  Version: 1.0.1   Unleash your creativity with AppIcon Master! Our intuitive and powerful design tools let you create stunning app icons effortlessly. Choose from a wide range of templates, colors, and ...
        ⥯ 
    • Squirrel Designer
    • macOS Apps: Entwickler-Tools  Von: Yuncao Liu
    • Kostenlos  
    • Listen: 0 + 0  Klassifizierungen: 0  Rezensionen: 0
    • Punkte: 0 + 0  Version: 2.0   Features: Manages multiple color schemes Get accurate font name from font picker Use system color picker to quickly find accurate color Instant preview and autoupdate Customizable ...
        ⥯ 
    • NSWindow Designer
    • macOS Apps: Entwickler-Tools  Von: 翔 何
    • Kostenlos  
    • Listen: 0 + 0  Klassifizierungen: 0  Rezensionen: 0
    • Punkte: 0 + 0  Version: 1.1.1   This is an awesome app to help you learn & make your own NSWindow. Many preset window templates help you design or learn NSWindow faster. Easily export your design NSWindow in ...
        ⥯ 
    • ER Designer
    • macOS Apps: Entwickler-Tools  Von: 雷 柴
    • $69.99  
    • Listen: 0 + 0  Klassifizierungen: 0  Rezensionen: 0
    • Punkte: 0 + 0  Version: 1.4.7   Transform your database design experience with this powerful visual tool! Perfect for DBAs, developers, and architects who want to streamline their workflow. Seamlessly supports MySQL ...
        ⥯ 
    • App Designer
    • macOS Apps: Entwickler-Tools  Von: Norbert Grieger
    • $2.99  
    • Listen: 0 + 0  Klassifizierungen: 0  Rezensionen: 0
    • Punkte: 0 + 0  Version: 5.1.5   Create and run Swift Apps completely offline on your device. Error messages are output to a TextView. The IDE includes auto-completion and breakpoints.
        ⥯ 
    • GradientFinder: Color Designer
    • macOS Apps: Entwickler-Tools  Von: Shivam Rishi
    • $0.99  
    • Listen: 0 + 0  Klassifizierungen: 0  Rezensionen: 0
    • Punkte: 0 + 0  Version: 1.1   Create stunning gradients instantly with GradientFinder - the ultimate gradient generator for developers and designers. Export SwiftUI code with one click and build beautiful color ...
        ⥯ 
    • Glyph Icon Collection
    • macOS Apps: Entwickler-Tools  Von: Abdusodiq Saidov
    • $4.99  
    • Listen: 2 + 1  Klassifizierungen: 0  Rezensionen: 0
    • Punkte: 10 + 0  Version: 1.0   Glyph Icon Collection is a collection of 1000 vector icon graphics. All 1000 vector graphics are included in PDF format. Vector PDF files allow you to fully edit each object in many ...
        ⥯ 
    • SVG Shaper for SwiftUI
    • macOS Apps: Entwickler-Tools  Von: ZeeZide GmbH
    • Kostenlos  
    • Listen: 0 + 3  Klassifizierungen: 0  Rezensionen: 0
    • Punkte: 8 + 0  Version: 1.0.6   SVG Shaper for SwiftUI is a little macOS application that accepts images in the Scalable Vector Graphics format (SVG) and converts those into SwiftUI source code. Got an SVG icon from ...
        ⥯ 
    • App Icons Maker & Generator
    • macOS Apps: Entwickler-Tools  Von: Harshad Jadav
    • $0.99  
    • Listen: 0 + 1  Klassifizierungen: 5 (1)  Rezensionen: 0
    • Punkte: 4 + 0  Version: 1.6   App Icons Maker & Generator Easy Icon Creator Tool Create professional-quality app icons in seconds no design skills needed. With App Icons Maker & Generator, generating app icons for ...
        ⥯ 

Das könnte Ihnen auch gefallen

Suchoperatoren in AppAgg
Zu AppAgg hinzufügen
AppAgg
Los geht's – völlig kostenlos.
Anmeldung
Anmelden