Gespeichert
Wähle den Namen, der im Menü Gespeichert angezeigt werden soll.
Fertig!
| Entwickler: | Christopher Davidson (2) | ||
| Preis: | * Kostenlos | ||
| Klassifizierungen: | 0 | ||
| Kommentare: | 0 Kommentar posten | ||
| Listen: | 0 + 0 | ||
| Punkte: | 0 + 0 ¡ | ||
| +1 Punkte | |||
Beschreibung
Write SQL. Transform with Python. Schedule automated delivery to S3, SFTP, or local files. All from one native app — no cloud compute, no infrastructure, no enterprise contracts.
AI-POWERED SQL EDITOR
Schema-aware inline completions powered by Claude AI. Ghost text suggestions appear as you type. AI sidebar explains queries, suggests optimizations, and summarizes results. Full syntax highlighting, formatting, and multi-tab workspace. Connect to Snowflake, Amazon Redshift, and PostgreSQL.
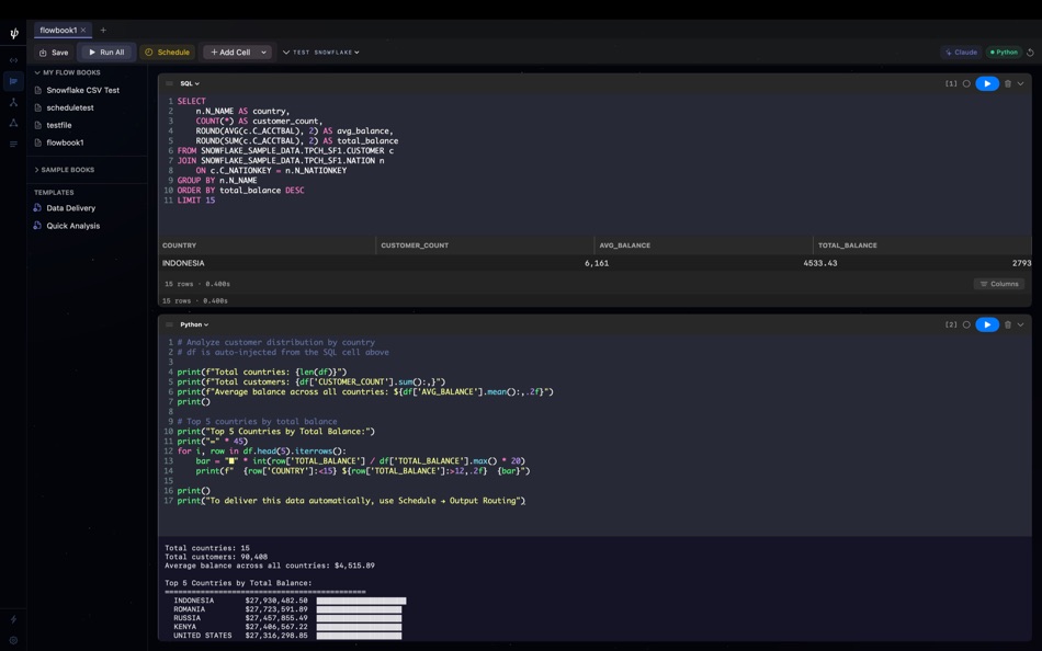
PYTHON NOTEBOOKS (FLOW BOOKS)
SQL and Python cells in the same document. Query results automatically become a pandas DataFrame. Bundled Python runtime with pandas, numpy, and matplotlib. Transform, analyze, and visualize data without leaving the app.
SCHEDULED AUTOMATION
Build ETL pipelines that run on any schedule. Jobs execute while your Mac sleeps, catching up automatically on wake. Launch at Login keeps your pipelines running.
OUTPUT ROUTING
Deliver results automatically to Amazon S3, SFTP servers, or local files. CSV output with RFC 4180 compliance. Multiple destinations per job.
QueryFlow Pro is available as a monthly ($49.99/month) or annual ($299.99/year) subscription. All features included. No tiers. No seat limits.
Ad
Screenshots
Preisentwicklung
-
* In-App Käufe - Aktueller Preis: Kostenlos
- Mindestens: Kostenlos
- Maximale: Kostenlos
Preise beobachten
Weitere informationen
- Veröffentlichungsdatum:
- Kategorie:
macOS Apps›Entwickler-Tools - Betriebssysteme:
macOS,macOS 26.2 oder höher - Größe:
32 Mb - Unterstützte Sprachen:
English - Altersfreigabe:
4+ - Mac App Store Bewertung:
0 - Webseite:
https://queryflow-web.web.app/
Neue Funktionen
- Version: 1.1
- Aktualisiert:
- - AI-powered assistant (Claude) now available in Flow Books — sees your SQL, Python, results, and schema
- Improved database reliability for Amazon Redshift queries
- Schedule jobs with file overwrite control — same file replaced each run or timestamped history
- Edit and update existing scheduled jobs
- S3, SFTP, and local file delivery all verified and working
- Redesigned Observatory for job monitoring
- Fixed: switching between SQL Editor and Flow Books no longer resets your work
- Fixed: error messages are now selectable and copyable
- Performance and stability improvements
Entwickler
- Christopher Davidson
- Plattformen: Android Apps (1) macOS Apps (1)
- Listen: 0 + 0
- Punkte: 0 + 0 ¡
- Klassifizierungen: 0
- Kommentare: 0
- Rabatte: 0
- Videos: 0
- RSS: Abonnieren
Listen (0)
0 ☹️
- QueryFlow
Punkte (0)
0 ☹️
Klassifizierungen (0)
0 ☹️
Kommentare (0)
Seien Sie der Erste, der einen Kommentar abgibt 🌟
«QueryFlow». Plattform: macOS. Kategorie: Entwickler-Tools. Entwickler: «Christopher Davidson». Erste Veröffentlichung: . Letzte Aktualisierung: . Aktueller Preis: kostenlos. Dieser Titel hat noch keine Bewertungen oder Rezensionen auf AppAgg erhalten. Verfügbare Sprachen: English. AppAgg verfolgt den Preisverlauf, Bewertungen und Benutzerfeedback für «QueryFlow». Verfolgen Sie zukünftige Rabatte und Updates über RSS. AppAgg hostet keine Anwendungen und vertreibt keine Software. Alle Marken, Logos und Screenshots gehören ihren jeweiligen Eigentümern.
- 🌟 Teilen
- Mac App Store
Ähnliches
-
- JSON Query for Mac OS X
- macOS Apps: Entwickler-Tools Von: Satish Mahalingam
- Kostenlos
- Listen: 0 0 0
- Punkte: 3 Version: 2.2 The first app for OS X that allows you to query JSON data structures. Use the simple search syntax to perform a lookup by key or value, or drill into the data with literals (square ... ⥯
-
- HY SQL Query
- macOS Apps: Entwickler-Tools Von: HY System CO. Limited
- Kostenlos
- Listen: 0 0 0
- Punkte: 0 Version: 1.6.1 This simple Tools is for connect Database system to submit SQL Query and export the Result set to Excel file The below Database System: Microsoft SQL Server Microsoft Azure SQL Server ... ⥯
-
- OrbitPaste - Clipboard Flow
- macOS Apps: Entwickler-Tools Von: 俊 吕
- * Kostenlos
- Listen: 0 0 0
- Punkte: 1 Version: 1.1.0 OrbitPaste: The Most Intuitive, Native Clipboard Manager for macOS. Stop losing track of your copy history. OrbitPaste is a powerful, native macOS utility designed to help you organize ⥯
-
- SQL Formatter – Query Editor
- macOS Apps: Entwickler-Tools Von: Moca LLC
- $2.99
- Listen: 0 0 0
- Punkte: 0 Version: 1.0.0 SQL Formatter is a lightweight macOS tool that instantly transforms messy SQL into clean, readable queries. KEY FEATURES: One-click SQL formatting with real-time preview Syntax ... ⥯
-
- SnippetsLab
- macOS Apps: Entwickler-Tools Von: Renfei Song
- Kostenlos
- Listen: 6 + 8 0 5 (1)
- Punkte: 13 Version: 2.6.4 Mac App Store Best of 2015 Featured in App Store editorial All Your Code, Brilliantly Organized , Keep Your Code at Your Fingertips and Welcome to the Mac App Store! Featured app in ... ⥯
-
- SQLiteFlow - SQLite Editor
- macOS Apps: Entwickler-Tools Von: 晨亮 贾
- * Kostenlos
- Listen: 1 0 0
- Punkte: 6 Version: 6.8.3 Two-week free trial! So you can purchase SQLiteFlow after you know you like it! SQLiteFlow is an SQLite editor for Mac & iOS which is intuitive, stable and reliable to use. It includes ⥯
-
- Network Kit
- macOS Apps: Entwickler-Tools Von: Fausto Ristagno
- $2.99
- Listen: 1 + 1 0 0
- Punkte: 8 Version: 9.2.1 Keep under control your network with Network Kit, an user friendly set of network tools that will help you to analyze your LAN, and not only that. NETWORK INFO A complete and easy to ... ⥯
-
- Medis 2 - GUI for Redis
- macOS Apps: Entwickler-Tools Von: 子骅 李
- * Kostenlos
- Listen: 1 + 1 0 0
- Punkte: 8 Version: 2.16.1 Medis is a modern, delightful, and professional Redis GUI. It's designed and developed by Redis experts, making it trustworthy even in critical situations. Notable Features: Support ... ⥯
-
- Gitfox
- macOS Apps: Entwickler-Tools Von: Erik Aigner
- * Kostenlos
- Listen: 0 + 3 0 0
- Punkte: 6 Version: 4.1.2 REPOSITORY MANAGER Quickly see all your repositories at a glance and if they have uncommitted changes. If your repository has a Markdown README, it is automatically rendered. Have your ⥯
-
- LocalizApp: Translate your app
- macOS Apps: Entwickler-Tools Von: Dimitri Giani
- * Kostenlos
- Listen: 0 + 3 0 0
- Punkte: 9 Version: 3.2 Make app localization effortless with LocalizApp. Harness the power of AI and smart translation tools to transform your development workflow. Key features: AI-Powered Translation with ... ⥯
-
- Navicat 17 for MongoDB
- macOS Apps: Entwickler-Tools Von: PremiumSoft CyberTech Ltd.
- * Kostenlos
- Listen: 0 0 0
- Punkte: 1 Version: 17.3.10 Navicat for MongoDB is built to streamline database management and enhance user interaction with MongoDB's NoSQL capabilities. You can navigate through collections and documents, ... ⥯
-
- Bonsai JSON Editor
- macOS Apps: Entwickler-Tools Von: Jerry COMBS
- $5.99
- Listen: 0 0 0
- Punkte: 0 Version: 2.0 Bonsai is a native macOS JSON viewer, editor, and query tool built for developers who work with JSON every day. Open any JSON file and instantly explore it as an interactive, ... ⥯
-
- Burn Them APIs
- macOS Apps: Entwickler-Tools Von: Lawrence Gimenez
- $4.99
- Listen: 0 0 0
- Punkte: 0 Version: 1.2 Workspaces: create/open/add JSON workspaces, rename, delete, switch between them. Collections: create/rename/delete, per-collection base URL, color badge, import/export JSON ... ⥯