| ผู้พัฒนา: | DefinedBytes (5) | ||
| ราคา: | $29.99 | ||
| การจัดอันดับ: | 0 | ||
| ความเห็น: | 0 เขียนความเห็น | ||
| รายการ: | 0 + 0 | ||
| แต้มแล: | 0 + 5 (4.8) ¡ | ||
| Windows Store | |||
คำอธิบาย
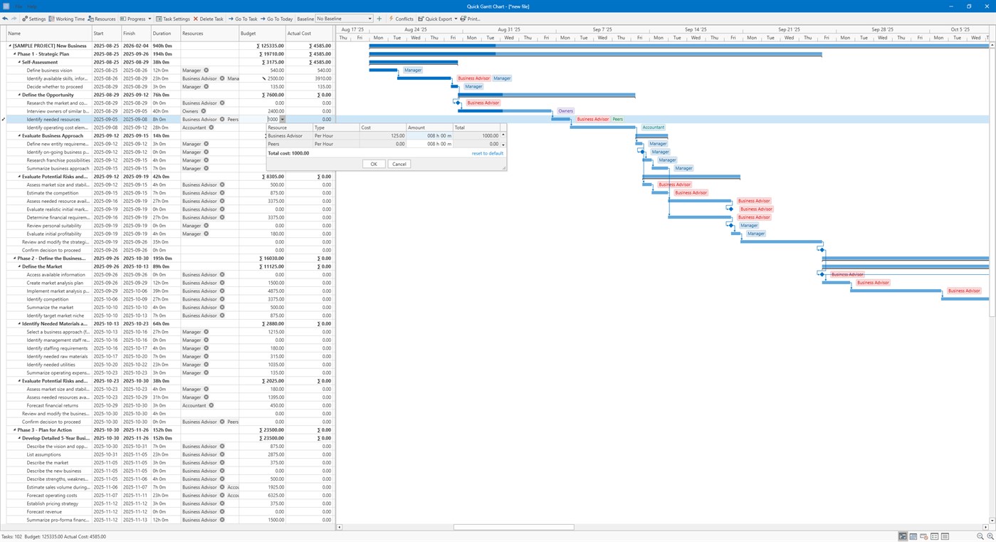
The Quick Gantt Chart is a project management software used for planning and scheduling projects.
FEATURES
-Interactive Editing
Quick Gantt Chart supports interactive data editing. You can drag and resize tasks to change start dates and durations, modify progress, and attach or detach connectors to define dependency links.
-Resources
You can assign resources to tasks. Resources can be people responsible for tasks, equipment, and materials. You can also specify the percentage of time a resource spends on a task and check for potential conflicts.
-Budget Features
Manage project costs efficiently with budget-related options. Auto Budget Calculation automatically estimates task costs based on assigned resources.
-Auto Scheduling & Critical Path
if there are changes in dates and timelines of your tasks or in dependencies between them, program will recalculate everything automatically
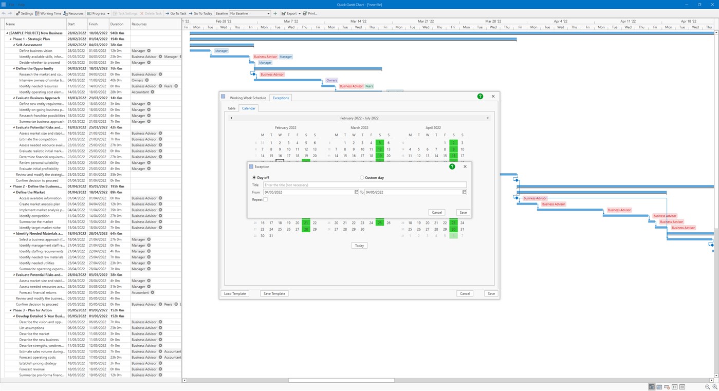
-Baselines
Compare original timeline projections with the actual timeline of the project.
-Custom working days
You can customize your projects setting personal working days and days-off. Quick Gantt Chart will automatically calculate the duration of your project based on your business calendar
-Export
Export your timeline to the most popular formats like PDF, PNG, XLSX, and DOCX.
ภาพหน้าจอ





มีอะไรใหม่
- เวอร์ชัน: PC
- อัปเดต:
ราคา
- วันนี้: $29.99
- ต่ำสุด: $25.49
- มากที่สุด: $29.99
ติดตามราคา
ผู้พัฒนา
- DefinedBytes
- แพลตฟอร์ม: Windows แอป (5)
- รายการ: 1 + 0
- แต้มแล: 2 + 11 ¡
- การจัดอันดับ: 0
- ความเห็น: 0
- ลดราคา: 0
- วิดีโอ: 0
- RSS: ติดตาม
แต้มแล
0 ☹️
การจัดอันดับ
0 ☹️
รายการ
0 ☹️
ความเห็น
แสดงรีวิวเป็นคนแรกเลย 🌟
ข้อมูลเพิ่มเติม
- เวอร์ชัน: PC
- หมวดหมู่:
Windows แอป›ธุรกิจ - ระบบปฏิบัติการ:
HoloLens,Mobile,PC,Surface Hub - ขนาด:
169 Mb - ภาษาที่สนับสนุน:
English - การจัดประเภทเนื้อหา:
EVERYONE - Windows Store คะแนนโดย:
4.8(5) - อัปเดต:
- วันที่วางจำหน่าย:
รายชื่อติดต่อ
- เว็บไซท์:
https://definedbytes.com
- 🌟 แชร์
- Windows Store
คุณอาจชอบ
-
- Gantt Chart Maker..
- Windows แอป: ธุรกิจ โดย: STA Software
- $4.99
- รายการ: 0 + 0 การจัดอันดับ: 0 ความเห็น: 0
- แต้มแล: 0 + 1 (1.0) เวอร์ชัน: PC Gantt Chart Maker for Windows PC. Manage project timelines effectively with Gantt charts. Condense all of the tasks and deadlines involved in your next project into a single document ... ⥯
-
- Quick JPG to PDF (Offline)
- Windows แอป: ธุรกิจ โดย: Genmoku Co., Ltd.
- * ฟรี
- รายการ: 0 + 0 การจัดอันดับ: 0 ความเห็น: 0
- แต้มแล: 0 + 214 (4.7) เวอร์ชัน: PC Quick JPG to PDF is a tool to convert various image file formats, including JPG, PNG, BMP, GIF, TIFF, WEBP, and HEIC, into the PDF file format. Quick JPG to PDF is useful for a variety ⥯
-
- LUBE-IT Mobile Quick Viewer
- Windows แอป: ธุรกิจ โดย: Generation Systems, Inc.
- ฟรี
- รายการ: 0 + 0 การจัดอันดับ: 0 ความเห็น: 0
- แต้มแล: 0 + 0 เวอร์ชัน: PC LUBE-IT Mobile Quick Viewer - Provides an efficient and effective interface for viewing lubrication information stored in LUBEW-IT. Compatible with LUBE-IT version 5.3 or greater. ⥯
-
- Project Plan 365
- Windows แอป: ธุรกิจ โดย: HOUSATONIC SOFTWARE INC.
- * ฟรี
- รายการ: 0 + 0 การจัดอันดับ: 0 ความเห็น: 0
- แต้มแล: 1 + 459 (4.2) เวอร์ชัน: PC Ultimate Microsoft Project Alternative! The only solution that enables you to edit and save native Microsoft Project MPP files directly, thereby eliminating the need for any data ... ⥯
-
- COM-PROJ
- Windows แอป: ธุรกิจ โดย: COM-ADD
- * ฟรี
- รายการ: 0 + 1 การจัดอันดับ: 0 ความเห็น: 0
- แต้มแล: 1 + 0 เวอร์ชัน: PC COM-PROJ can display MSPDI project files (also known as "Microsoft Project © XML"). This is an XML file format that is compatible with the "Microsoft Project ©" software since the ... ⥯
-
- ClickCharts Diagram and Flowchart Software
- Windows แอป: ธุรกิจ โดย: NCH Software
- * ฟรี
- รายการ: 0 + 0 การจัดอันดับ: 0 ความเห็น: 0
- แต้มแล: 1 + 16 (3.4) เวอร์ชัน: PC Quickly create visual representations of a process or organization by making a diagram with ClickCharts. The most popular chart designs can be crafted within the program, including ... ⥯
-
- Vizzlo – Charts & Business Graphics
- Windows แอป: ธุรกิจ โดย: Vizzlo GmbH
- ฟรี
- รายการ: 0 + 1 การจัดอันดับ: 0 ความเห็น: 0
- แต้มแล: 0 + 0 เวอร์ชัน: PC The Vizzlo Desktop app offers a portfolio of beautiful and engaging charts and business graphics for your presentation. Incorporating the application into your workflow is easy, thanks ⥯
-
- Invoice – BizXpert
- Windows แอป: ธุรกิจ โดย: Key-Soft Ltd.
- * ฟรี
- รายการ: 1 + 1 การจัดอันดับ: 0 ความเห็น: 0
- แต้มแล: 1 + 1,011 (4.4) เวอร์ชัน: PC Award winning, cloud based invoicing and inventory management app for small businesses, contractors, entrepreneurs and self employed professionals. Manage your business from your ... ⥯
-
- Trello
- Windows แอป: ธุรกิจ โดย: Trello, Inc.
- * ฟรี
- รายการ: 0 + 1 การจัดอันดับ: 0 ความเห็น: 0
- แต้มแล: 2 + 754 (4.5) เวอร์ชัน: PC Trello gives you perspective over all your projects, at work and at home. Bring Trello to Windows in a dedicated workspace. The Trello Desktop App features native notifications, ... ⥯
-
- Simple APK installer
- Windows แอป: ธุรกิจ โดย: Princess love
- $4.59
- รายการ: 0 + 2 การจัดอันดับ: 0 ความเห็น: 0
- แต้มแล: 1 + 408 (4.8) เวอร์ชัน: PC Products may rely on non-integrated software (- WSA and ADB) to provide primary functionality. The APK installer app is quick and easy to download and once installed, you can use it to ⥯
-
- Power BI Report Builder
- Windows แอป: ธุรกิจ โดย: Microsoft Corporation
- ฟรี
- รายการ: 0 + 1 การจัดอันดับ: 0 ความเห็น: 0
- แต้มแล: 1 + 19 (4.7) เวอร์ชัน: PC Power BI Report Builder is a tool for authoring paginated reports and publishing them to the Power BI service. Part of the Power BI product suite, Power BI Report Builder is used to ... ⥯
-
- XCubes
- Windows แอป: ธุรกิจ โดย: Marc BRAUN
- ฟรี
- รายการ: 0 + 0 การจัดอันดับ: 0 ความเห็น: 0
- แต้มแล: 0 + 2 (5.0) เวอร์ชัน: PC XCubes is a multidimensional spreadsheet system which overcomes the limitations of traditional spreadsheets. It separates data from the calculation logic which makes the models much ... ⥯
-
- Arrowat POS System
- Windows แอป: ธุรกิจ โดย: Arrowat LLC
- $1299.99
- รายการ: 1 + 1 การจัดอันดับ: 0 ความเห็น: 0
- แต้มแล: 2 + 0 เวอร์ชัน: PC Arrowat POS System is a complete Point Of Sales Software application that has been developed at the top of Windows 10 and Windows 11 OS, the software works on any Windows 11/10 device, ⥯
-
- Small Business Accounting: Easy Book Keeping
- Windows แอป: ธุรกิจ โดย: 2A Software Developers
- $9.99
- รายการ: 0 + 1 การจัดอันดับ: 0 ความเห็น: 0
- แต้มแล: 0 + 0 เวอร์ชัน: PC SmallBusiness:QuickBookKeeping is a small business accounting and management tool for sales, expenses, bills, debt & credit, invoices and inventory management. Generate and scan QR ... ⥯