已保存
选择将在你的已保存菜单中显示的名称。
完成!
说明
Highly-optimized to accomodate large XMLs.
Edit a large XML file in the nested Grid View.
You can conveniently edit XML files with the visual Grid View.
* New File Template (XML, XML Schema, XSLT, XHTML, WSDL, RSS, Text File)
* XML Text Editor
Syntax Coloring
Line and Column Numbers
Automatic Indentation
Undo/Redo
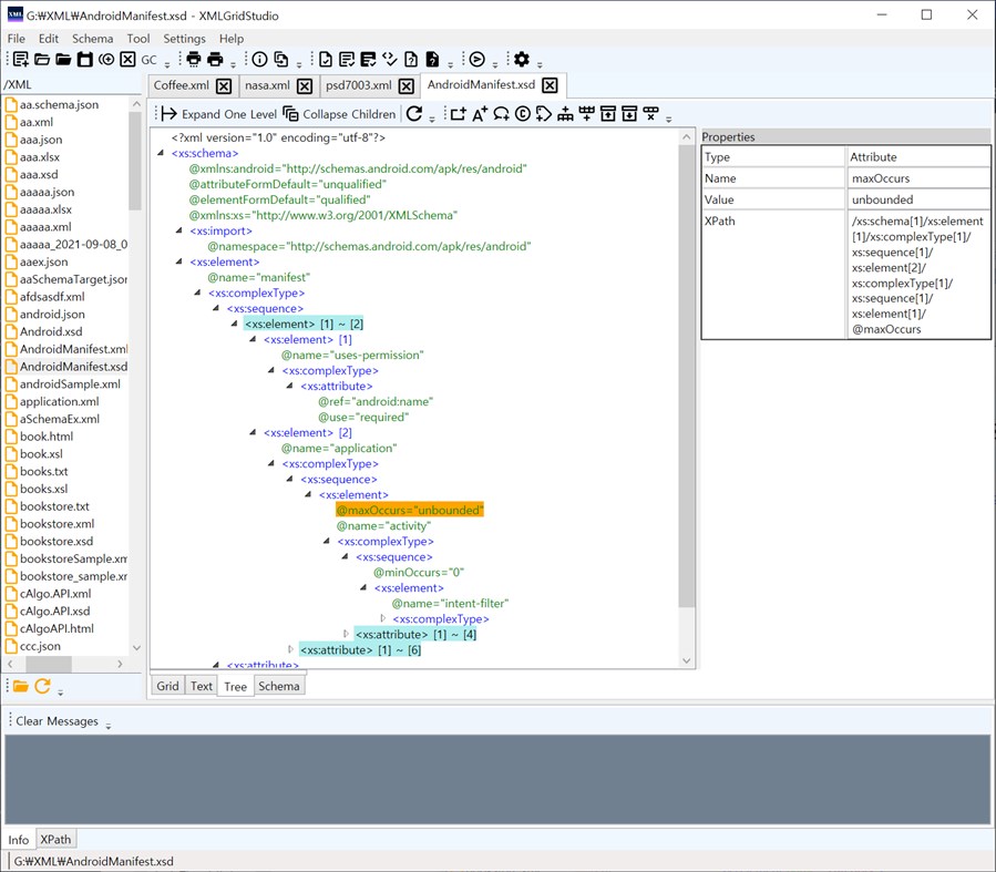
* Hierarchical XML Grid Editor
Large XML Files Support
Element and Attribute Operations
Image Display
Pasting an Image (as compressed base64 string)
Linking an Image (file uri)
Single Click Cell Edit Mode
Area Copy and Paste (Spreadsheet Multi-Cell Copy&Paste)
Find a Word
Undo/Redo
Fill Attributes With Incremental Numbers
Get XPath from Grid View
SQL Query Generation from Grid Table (SQL DB Table Creation, Data Insertion)
CSV Generation from Grid Table
HTML Table Generation from Grid Table
XSLT Generation to HTML Table
XML Namespace Support
Grid Navigation UI for Large XML
Innovative Paging Navigation UI
Word-based Filtering
Compact View Mode
Show Used Elements and Attributes in Tree View
Chart Generation from Repeated XML Elements (Line, Column, Row, Pie Chart, Scatter Plot, Histogram)
Supports Large XML files depending on your RAM
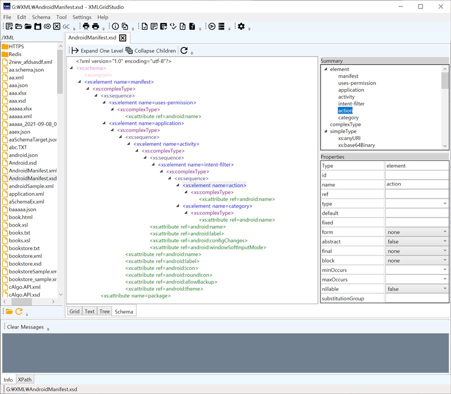
* Tree View
* XML Schema Editor
Edit XML Schema(.xsd) in Schema View
* Validation
XML Wellformedness Check
XML Validation with XSD/DTD
Highlighting the Line Of Each Validation Error (in Text View)
* Adding Elements by Keywords
* Tools
XSD(XML Schema) Generation from XML
Sample XML Generation from XSD (simple XML Schema only)
HTTP/HTTPS XML Request Sender (GET,POST,PUT,DELETE)
Open/Save XML Request/Response as a File
Redis GUI Client
SQL DB Client (ODBC) - XML Import From SQL DB Table
JSON Import/Export
CSV Import/Export
XLSX(Excel) files Import/Export
XSL Transform
* XPath 1.0/2.0 Evaluator
Edit and Test XPath Expression
* File Explorer
* Make a Backup File Quickly
屏幕截图










价格历史
- 目前价格: $99.99
- 最小值: $9.99
- 最大值: $109.99
可选
Ad
其他信息
新版变化
- 版本: PC
- 已更新:
开发人员
- ElvenTek
- 平台: Windows 应用 (1)
- 列表: 0 + 0
- 积分: 1 + 1 ¡
- 排名: 0
- 评论: 0
- 折扣: 0
- 视频: 0
- RSS: 订阅
列表 (0)
0 ☹️
- XMLGridStudio
积分 (1)
-
- 868 Radha Krishnan
- +1
排名 (0)
0 ☹️
评论 (0)
成为第一个发表评论的人 🌟
«XMLGridStudio». 平台: Windows. 类别: 开发人员工具. 开发商: «ElvenTek». 首次发布: . 最后更新: . 目前价格: $99.99. 最低记录价格: $9.99 (). 最高记录价格: $109.99 (). 该条目尚未在 AppAgg 上获得评分或评论。 追踪点: 已确认: 1, 间接: 1. 商店: Windows Store. 店铺评价: 1.0. 投票数: 1. 可用语言: English. AppAgg 会跟踪 «XMLGridStudio»的价格历史、评分和用户反馈。 关注未来折扣和更新: RSS. AppAgg 不托管应用程序或分发软件。 所有商标、徽标和屏幕截图均属于其各自所有者。
- 🌟 分享
- Windows Store
类似
-
- Windows Terminal
- Windows 应用: 开发人员工具 来自: Microsoft Corporation
- 免费
- 列表: 7 + 3 0 0
- 积分: 5 + 9,022 (4.5) 版本: PC The Windows Terminal is a modern, fast, efficient, powerful, and productive terminal application for users of command-line tools and shells like Command Prompt, PowerShell, and WSL. ... ⥯
-
- App Installer for Mobile - WinUI 3
- Windows 应用: 开发人员工具 来自: wherewhere
- 免费
- 列表: 3 + 2 0 0
- 积分: 20 + 4,115 (4.6) 版本: PC Android™ App Installer for Windows 10/11 makes sideloading Android applications easy for WSA, Anbox, etc.: Just double-click the app package, and you won't have to run Android Debug ... ⥯
-
- Ubuntu on Windows
- Windows 应用: 开发人员工具 来自: Canonical Group Limited
- 免费
- 列表: 2 0 0
- 积分: 11 + 912 (4.5) 版本: PC Ubuntu on Windows allows you to use Ubuntu Terminal and run Ubuntu command line utilities including bash, ssh, git, apt and many more. Please note that Windows 10 S does not support ... ⥯
-
- Arduino IDE
- Windows 应用: 开发人员工具 来自: Arduino LLC
- 免费
- 列表: 0 + 2 0 0
- 积分: 2 + 753 (4.5) 版本: PC Arduino is an open-source electronics platform based on easy-to-use hardware and software. It's intended for anyone making interactive projects. IMPORTANT: This app performs with core ... ⥯
-
- DevToys
- Windows 应用: 开发人员工具 来自: etiennebaudoux
- 免费
- 列表: 3 + 1 0 0
- 积分: 5 + 677 (4.9) 版本: PC An Open-Source Swiss Army knife for developers. DevToys helps in everyday tasks like formatting JSON, comparing text, testing RegExp. No need to use many untruthful websites to do ... ⥯
-
- Termius - Modern SSH Client
- Windows 应用: 开发人员工具 来自: Termius Corporation
- * 免费
- 列表: 0 + 4 0 0
- 积分: 8 + 534 (4.4) 版本: PC Termius is a modern SSH client designed for productivity and collaboration. Connect with one click from desktop and mobile no re-entering IP addresses, ports, and passwords. With a ... ⥯
-
- TurboWarp
- Windows 应用: 开发人员工具 来自: Thomas Weber
- 免费
- 列表: 0 0 0
- 积分: 1 + 539 (4.6) 版本: PC TurboWarp is a mod of the Scratch programming language with a compiler to run projects faster, dark mode, new extensions, a bunch of addons, and more. - Runs projects up to 100x faster ⥯
-
- Python 3.12
- Windows 应用: 开发人员工具 来自: Python Software Foundation
- 免费
- 列表: 0 0 0
- 积分: 1 + 466 (4.3) 版本: PC Python is an easy to learn, powerful programming language. It has efficient high-level data structures and a simple but effective approach to object-oriented programming. Python s ... ⥯