| Vývojář: | olllo (1) | ||
| Cena: | * Zdarma | ||
| Hodnocení: | 0 | ||
| Recenze: | 0 Napsat recenzi | ||
| Seznamy: | 0 + 0 | ||
| Body: | 0 + 0 ¡ | ||
| Windows Store | |||
Popis
Key Features:
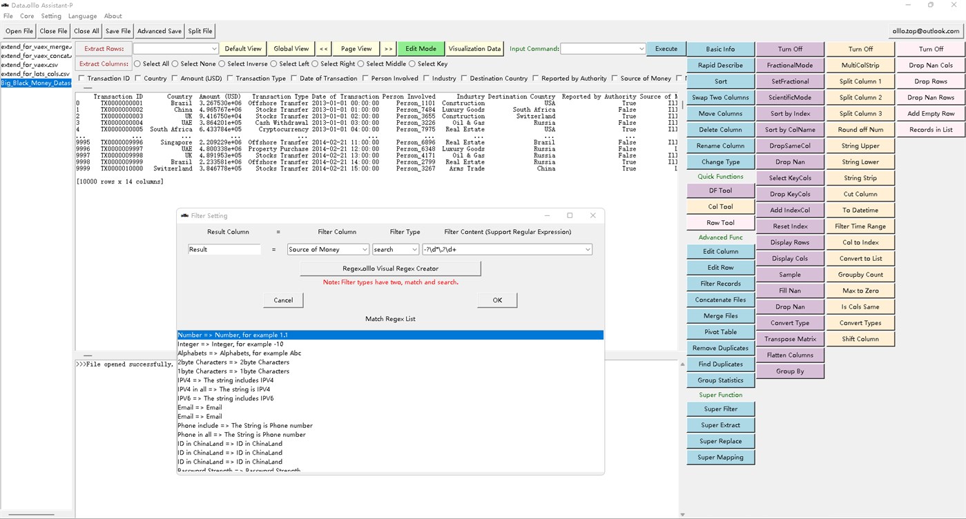
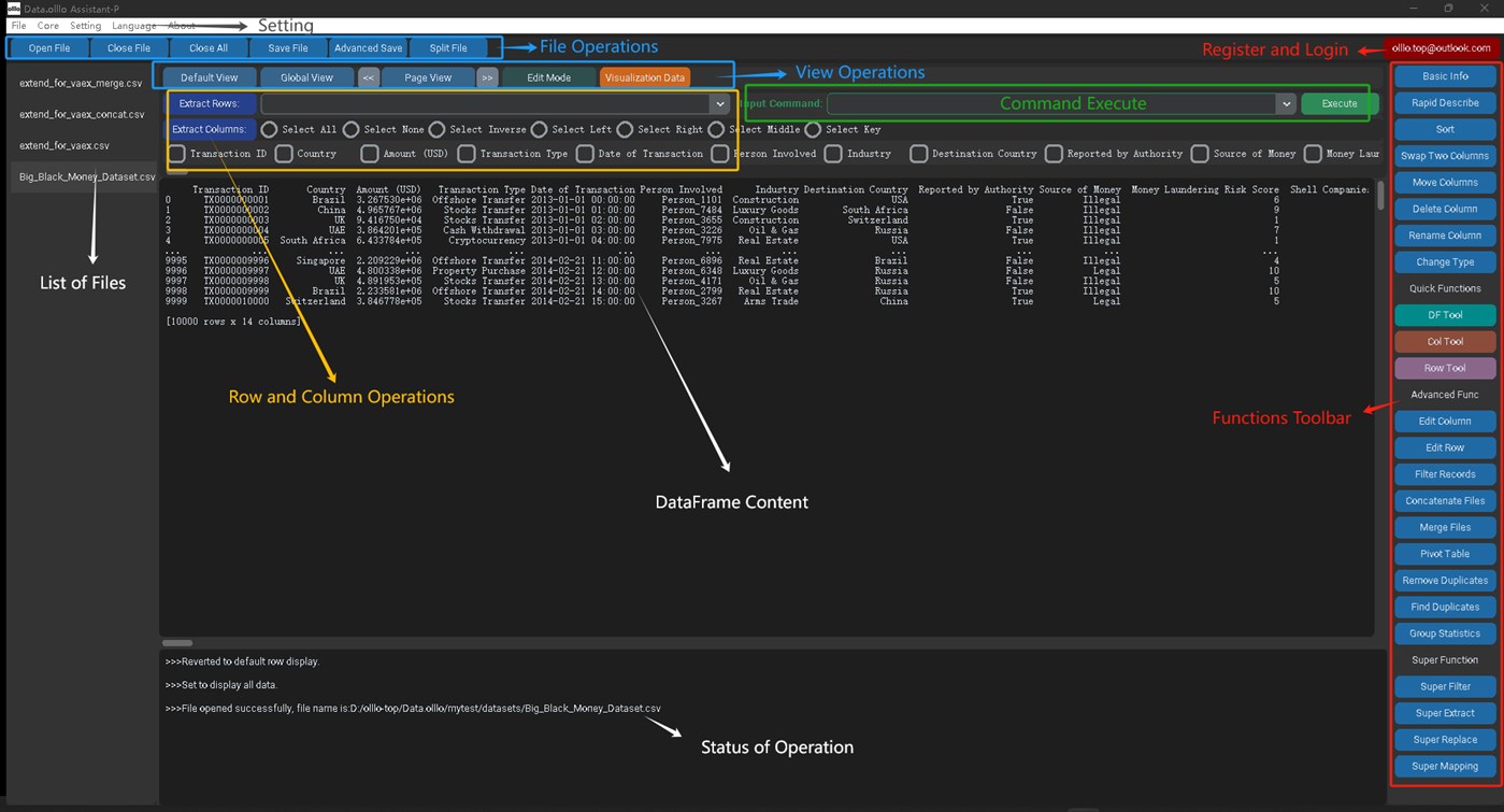
- Different Cores for Different Data Sizes: Handle datasets from millions to terabytes with GPU acceleration and multi-threading support.
- No-Code Interface: No programming required—just point, click, and analyze.
- Wide File Support: Easily import and export a variety of formats such as CSV, XLSX, XLS, DBF, JSON, H5, HDF5, Arrow, Parquet, SAS, SPSS, and more. Auto-detect encodings like UTF-8, GBK, ANSI, and others.
- Big Data Operations: Perform batch reading, categorized exports, file splitting, and type conversions effortlessly.
- Full Data Table Operations: Access basic info, perform statistical calculations, merge/concatenate files, and execute commands.
- Comprehensive Row & Column Operations: Sort, filter, add calculations, deduplicate, group, and use regex for advanced data manipulation.
- Super Features: Content matching, extraction, splitting, filtering, and replacing—plus new tools regularly added.
- Interactive Visualizations: Quickly visualize your data with dynamic charts and graphs for easier decision-making.
Why Data.olllo?
Data.olllo is ideal for data professionals, educators, students, and anyone who values privacy. It requires no coding, works with all dataset sizes, and keeps your data secure locally.
- Data Professionals: Handle complex tasks easily.
- Educators & Students: Simplified tool for learning and teaching.
- Privacy-Focused Users: Keep data private, offline.
- Anyone Working with Data: Simplify data tasks.
User Guide:
https://olllo.top/articles/article-0-Data.olllo-UserGuide
Snímky obrazovky





Novinky
- Verze: PC
- Aktualizováno:
Cena
-
* Nákupy v aplikaci - Dnes: Zdarma
- Minimální: Zdarma
- Maximální: Zdarma
Sledovat ceny
Vývojář
- olllo
- Platformy: Windows Aplikace (1)
- Seznamy: 0 + 0
- Body: 0 + 0 ¡
- Hodnocení: 0
- Recenze: 0
- Slevy: 0
- Videa: 0
- RSS: Odebírat
Body
0 ☹️
Hodnocení
0 ☹️
Seznamy
0 ☹️
Recenze
Buďte první, kdo bude hodnotit 🌟
Další informace
- Verze: PC
- Kategorie:
Windows Aplikace›Produktivita - OS:
PC - Velikost:
433 Mb - Podporovaný jazyk:
English - Hodnocení obsahu:
EVERYONE - Windows Store Hodnocení:
0 - Aktualizováno:
- Datum vydání:
Kontakty
- Web:
https://olllo.top
- 🌟 Sdílet
- Windows Store
Mohlo by se Vám také líbit
-
- SimpleQR Code Reader
- Windows Aplikace: Produktivita Podle: Data Cloud Consulting
- Zdarma
- Seznamy: 1 + 0 Hodnocení: 0 Recenze: 0
- Body: 0 + 1 (1.0) Verze: PC A pure and simple QR Code reader how it should be. Ultra lightweight, no ads, no tracking, no extra permissions, no personal data stored. Scan a QR Code to open the URL. Simple, ... ⥯
-
- Assistant Phone
- Windows Aplikace: Produktivita Podle: Lau Han Ching
- * Zdarma
- Seznamy: 0 + 1 Hodnocení: 0 Recenze: 0
- Body: 1 + 19 (4.2) Verze: PC Assistant Phone, make life easier with human-like voice notifies, assistive technology with the Text-To-Speech technology. this application alert you about the battery status with ... ⥯
-
- Code Writer
- Windows Aplikace: Produktivita Podle: Actipro Software LLC
- Zdarma
- Seznamy: 0 + 0 Hodnocení: 0 Recenze: 0
- Body: 0 + 1,964 (4.2) Verze: PC Code Writer is a free text and code editor app with over 20 supported file types, and active syntax highlighting that updates as you edit documents. Use it as a replacement for Notepad ⥯
-
- Data Dashboard for LabVIEW
- Windows Aplikace: Produktivita Podle: National Instruments
- Zdarma
- Seznamy: 0 + 0 Hodnocení: 0 Recenze: 0
- Body: 0 + 16 (4.6) Verze: PC Data Dashboard for LabVIEW lets you create a custom and portable view of your National Instruments LabVIEW applications by displaying the values of network published shared variables ... ⥯
-
- Data Transformer
- Windows Aplikace: Produktivita Podle: GEO SYSTEMS DEV PTY LTD
- $5.29
- Seznamy: 0 + 0 Hodnocení: 0 Recenze: 0
- Body: 0 + 1 (5.0) Verze: PC Do you need to send a JSON or YML file to your colleagues while your data is in a spreadsheet? Do you need to load XML or JSON files into a spreadsheet or SQL database for analytics or ⥯
-
- Data Analysis Tool
- Windows Aplikace: Produktivita Podle: Needed Special Tools
- $1.99
- Seznamy: 0 + 1 Hodnocení: 0 Recenze: 0
- Body: 3 + 0 Verze: PC This tool is for 2D measurement data or data prepared with 2 columns. After loading the * .xlsx file you record or prepared with 2 columns, you can examine your data graphically. You ... ⥯
-
- VA - Build Your AI Assistant
- Windows Aplikace: Produktivita Podle: REVARN Cybernetics LLP
- * Zdarma
- Seznamy: 0 + 0 Hodnocení: 0 Recenze: 0
- Body: 1 + 11 (2.9) Verze: PC VA is an AI powered Digital Assistant with a 3D Avatar and speech capabilities. Want to build your own personal AI assistant? Look no further than our cutting-edge platform that ... ⥯
-
- iManifold-Data Logger
- Windows Aplikace: Produktivita Podle: North Park Innovations Group, Inc.
- Zdarma
- Seznamy: 0 + 0 Hodnocení: 0 Recenze: 0
- Body: 0 + 0 Verze: PC Data logging records/streams live data on cloud which could be analyzed later. ⥯
-
- Photo Scan : OCR and QR Code Scanner
- Windows Aplikace: Produktivita Podle: Define Studio
- * Zdarma
- Seznamy: 4 + 0 Hodnocení: 0 Recenze: 0
- Body: 9 + 311 (3.6) Verze: PC Photo Scan lets you extract Text from Photos and can help you Scan/Generate QR Code without any problem. Photo Scan is efficient, clean, beautiful and easy to use. It can help you in ... ⥯
-
- Superior Smart Assistant
- Windows Aplikace: Produktivita Podle: DeepInsight Lab
- Zdarma
- Seznamy: 0 + 1 Hodnocení: 0 Recenze: 0
- Body: 2 + 0 Verze: PC Superior Smart Assistant is a handy tool which aims at improving Windows user productivity by activating frequently used items (FUI) with just one or a few keystrokes. Here is how the ... ⥯
-
- Free QR Code Generator
- Windows Aplikace: Produktivita Podle: Free Software Apps
- Zdarma
- Seznamy: 0 + 0 Hodnocení: 0 Recenze: 0
- Body: 0 + 0 Verze: PC Our QR Code Generator is a cutting-edge tool designed to meet the diverse needs of businesses and individuals looking to engage with audiences in a modern and innovative way. With its ... ⥯
-
- QR-Code Generator Pro
- Windows Aplikace: Produktivita Podle: Srujan Jha
- $19.99
- Seznamy: 0 + 0 Hodnocení: 0 Recenze: 0
- Body: 0 + 12 (3.7) Verze: PC QR Code Generator Pro enables you to generate and customize personalized QR-Codes, Linear & Matrix barcodes. It supports the follow formats of barcodes: Linear barcodes (1D)-Product: ... ⥯
-
- Chat AI Assistant - Ask Me Anything
- Windows Aplikace: Produktivita Podle: Fusion Chat
- * Zdarma
- Seznamy: 1 + 0 Hodnocení: 0 Recenze: 0
- Body: 3 + 219 (3.6) Verze: PC Chat AI Assistant is developed on GPT-4 and brings AI to your PC It can help you: - Brainstorming ideas - Write essays - Save your chats for late us - Coding questions - Explanation of ⥯
-
- Local AI Assistant
- Windows Aplikace: Produktivita Podle: Software Tailor (HK) Limited
- Zdarma
- Seznamy: 1 + 2 Hodnocení: 0 Recenze: 0
- Body: 1 + 0 Verze: PC Local AI Assistant is an advanced, offline chatbot designed to bring AI-powered conversations and assistance directly to your desktop without needing an internet connection. Installed ... ⥯