| Vývojář: | 高级文件加密软件 (1) | ||
| Cena: | * Zdarma | ||
| Hodnocení: | 0 | ||
| Recenze: | 0 Napsat recenzi | ||
| Seznamy: | 0 + 1 | ||
| Body: | 1 + 0 ¡ | ||
| Windows Store | |||
Popis
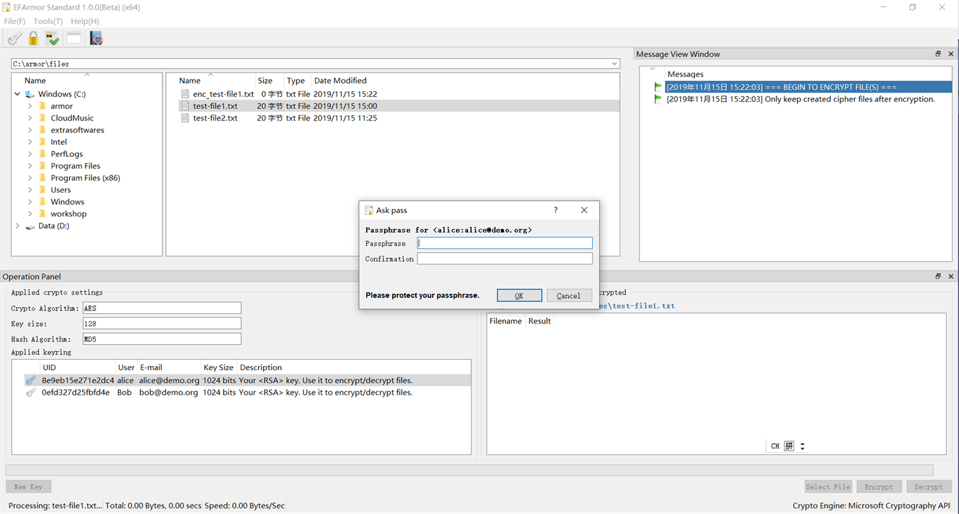
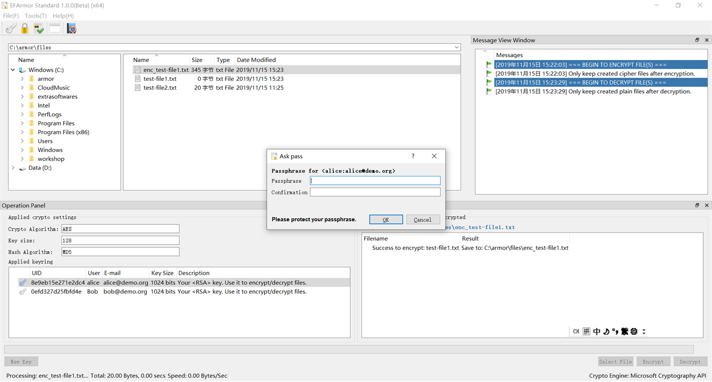
EFArmor uses RSA (key size is 1024) by default to create security key. You also need to setup one passphrase to protect it. The security key is saved to your computer automatically. But we don’t save the passphrase because of security reason and you must remember/save it by yourself.
EFArmor’s core uses the AES (Advanced Encryption Standard) and PGP like protocol to complete file encryption action.
Feature list of EFArmor (ver 1.0.0):
File explorer: There is one simple built-in file explorer helping to select files/folders.
Keyrings: It helps you to create key encrypting and decrypting files.
Encryption/Decryption panel: The central operation panel by which you encrypt and decrypt files.
Checking file integrity: Check the integrity of files from website/network and so on.
There are two architectures – 32bits and 64bits.
Supported operations system:
Windows platform: Windows Vista or above. The recommended one is Win10.
Snímky obrazovky










Novinky
- Verze: PC
- Aktualizováno:
Cena
-  * Nákupy v aplikaci
- Dnes: Zdarma
- Minimální: Zdarma
- Maximální: Zdarma
 Sledovat ceny
  
 Vývojář
- 高级文件加密软件
- Platformy: Windows Aplikace (1)
- Seznamy: 0 + 1
- Body: 1 + 0 ¡
- Hodnocení: 0
- Recenze: 0
- Slevy: 0
- Videa: 0
- RSS: Odebírat
Body
-    - 10,034 Simon Chan
- +1
 
Hodnocení
0 ☹️
 Seznamy
0 ☹️
 Recenze
Buďte první, kdo bude hodnotit 🌟
  Další informace
- Verze: PC
- ID: 9N3LLW7STD1L
- Kategorie: Windows Aplikace›Pomůcky a nástroje
- OS:  PC
- Velikost: 11 Mb
- Podporovaný jazyk: English
- Hodnocení obsahu: EVERYONE
- Windows Store Hodnocení: 0
- Aktualizováno:
- Datum vydání:
Mohlo by se Vám také líbit
-  - Password Butler Pro
- Windows Aplikace: Pomůcky a nástroje Podle: 西安铁仁软件科技有限公司
- Zdarma
- Seznamy: 1 + 1 Hodnocení: 0 Recenze: 0
- Body: 0 + 0  Verze: PC   Generate high quality password, according to user Settings ⥯
 
-  - DOCX Viewer UWP
- Windows Aplikace: Pomůcky a nástroje Podle: 韵华软件
- Zdarma
- Seznamy: 0 + 1 Hodnocení: 0 Recenze: 0
- Body: 1 + 2 (5.0)  Verze: PC   "DOCX Viewer UWP" is a completely independent DOCX document viewer that allows you to view DOCX files effortlessly without needing Microsoft Office or any third-party software. Whether ⥯
 
-  - Cmplx Calc
- Windows Aplikace: Pomůcky a nástroje Podle: 宏风软件
- Zdarma
- Seznamy: 0 + 0 Hodnocení: 0 Recenze: 0
- Body: 1 + 2 (5.0)  Verze: PC   It's a simple Complex Calculator. Sure you know how to use it!! ⥯
 
-  - CleanDesktop-Safe & Efficient & Simple
- Windows Aplikace: Pomůcky a nástroje Podle: 深圳市常青藤软件科技有限公司
- * Zdarma
- Seznamy: 0 + 0 Hodnocení: 0 Recenze: 0
- Body: 1 + 0  Verze: PC   CleanDesktop,the ultimate solution for a clean and organized desktop. Function - Real-Time Organization - Tailor the file organizing timing to your preference, ensuring automatic ... ⥯
 
-  - Hypertext Notepad
- Windows Aplikace: Pomůcky a nástroje Podle: 利和软件
- $19.99
- Seznamy: 0 + 0 Hodnocení: 0 Recenze: 0
- Body: 0 + 2 (5.0)  Verze: PC   "Hypertext Notepad" software is the Html format document editor, which is WYSIWYG in editing document. This software has some functions of Word software, such as setting line spacing, ... ⥯
 
-  - Converter Plus
- Windows Aplikace: Pomůcky a nástroje Podle: 华森软件工作室
- Zdarma
- Seznamy: 0 + 0 Hodnocení: 0 Recenze: 0
- Body: 0 + 0  Verze: PC   Wanna know a gas price of 7 yuan per liter is equivalent to how many dollars per gallon? Get the answer with only one calculation in this app! Converter Plus is a useful utility app ... ⥯
 
-  - WAN Assistant
- Windows Aplikace: Pomůcky a nástroje Podle: 张高兴
- Zdarma
- Seznamy: 0 + 1 Hodnocení: 0 Recenze: 0
- Body: 1 + 5 (4.6)  Verze: PC   It is used to transfer data between devices installed on the Internet. With the "WAN Assistant Service" program, devices that do not allocate public network IP can also receive and ... ⥯
 
-  - RSS阅读器
- Windows Aplikace: Pomůcky a nástroje Podle: wp-Ali
- $2.09
- Seznamy: 0 + 0 Hodnocení: 0 Recenze: 0
- Body: 0 + 0  Verze: PC   RSS阅读器UWP版 通用应用 适配电脑 平板和手机。 您可以随时订阅添加自己喜欢的RSS源。同时内置了常用的RSS源 用户可自定义添加或者删除。 优点 用户不再需要逐一访问各个博客站点和感兴趣的新闻网站, 只需在软件上订阅这些网站的RSS频道, RSS 阅读器将为用户读取最新的文章或新闻的标题与简介,大大方便了信息的获取。 ⥯
 
-  - 云峰快捷回复
- Windows Aplikace: Pomůcky a nástroje Podle: hyf64
- $4.19
- Seznamy: 0 + 0 Hodnocení: 0 Recenze: 0
- Body: 0 + 0  Verze: PC   这是一款快速回复的工具软件 可以回复文本信息 也可以回复图片。可以用于客服 在电脑上可用在微信或QQ 钉钉等软件的快捷回复上 你也可以用这款软件记一些你要分类保存的信息 它可以分类保存这些信息。 ⥯
 
-  - 小番茄护眼宝
- Windows Aplikace: Pomůcky a nástroje Podle: 深圳市即刻联科技有限公司
- * Zdarma
- Seznamy: 0 + 0 Hodnocení: 0 Recenze: 0
- Body: 0 + 4 (5.0)  Verze: PC   小番茄护眼宝是一款高效专业的视力保护软件。用户安装使用后 可以通过护眼调节适合令视觉感到舒适的色调 同时提供推荐色 可以根据昼夜规律 智能调节护眼颜色。小番茄护眼宝智能调节屏幕色温亮度 有效过滤掉屏幕蓝光 从而降低对眼睛的伤害。 本应用在安装时需要管理员权限 ⥯